WARNING:
JavaScript is turned OFF. None of the links on this concept map will
work until it is reactivated.
If you need help turning JavaScript On, click here.
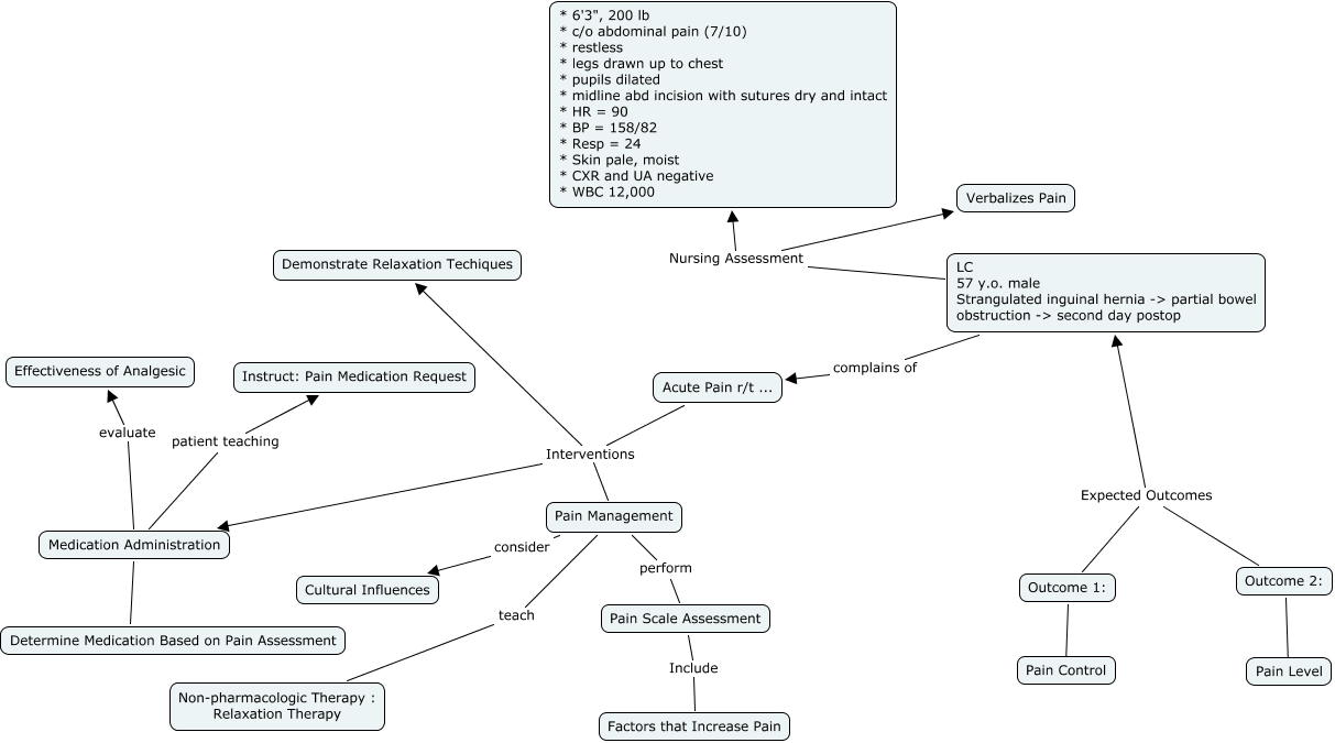
This Concept Map, created with IHMC CmapTools, has information related to: AcutePainEvaristo.cmap, Outcome 2: Expected Outcomes LC 57 y.o. male Strangulated inguinal hernia -> partial bowel obstruction -> second day postop, Acute Pain r/t ... Interventions Medication Administration, Acute Pain r/t ... Interventions Pain Management, LC 57 y.o. male Strangulated inguinal hernia -> partial bowel obstruction -> second day postop complains of Acute Pain r/t ..., Medication Administration ???? ????, LC 57 y.o. male Strangulated inguinal hernia -> partial bowel obstruction -> second day postop Nursing Assessment * 6'3", 200 lb * c/o abdominal pain (7/10) * restless * legs drawn up to chest * pupils dilated * midline abd incision with sutures dry and intact * HR = 90 * BP = 158/82 * Resp = 24 * Skin pale, moist * CXR and UA negative * WBC 12,000, Acute Pain r/t ... Interventions Demonstrate Relaxation Techiques, Outcome 1: Expected Outcomes LC 57 y.o. male Strangulated inguinal hernia -> partial bowel obstruction -> second day postop, Outcome 1: ???? Pain Control, LC 57 y.o. male Strangulated inguinal hernia -> partial bowel obstruction -> second day postop Nursing Assessment Verbalizes Pain, Pain Management teach Non-pharmacologic Therapy : Relaxation Therapy, Pain Management consider Cultural Influences, Pain Management perform Pain Scale Assessment, Medication Administration evaluate Effectiveness of Analgesic, Outcome 2: ???? Pain Level, Medication Administration patient teaching Instruct: Pain Medication Request, Pain Scale Assessment Include Factors that Increase Pain