WARNING:
JavaScript is turned OFF. None of the links on this concept map will
work until it is reactivated.
If you need help turning JavaScript On, click here.
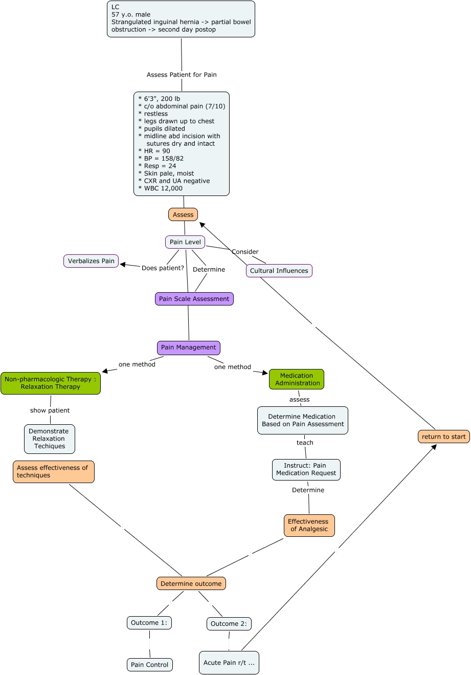
This Concept Map, created with IHMC CmapTools, has information related to: AcutePain, Barney, Pain Level ???? Pain Management, Pain Level Determine Pain Scale Assessment, Outcome 1: Pain Control, Acute Pain r/t ... return to start, Medication Administration assess Determine Medication Based on Pain Assessment, Pain Management one method Medication Administration, Determine outcome Outcome 2:, Effectiveness of Analgesic Determine outcome, Pain Level ???? * 6'3", 200 lb * c/o abdominal pain (7/10) * restless * legs drawn up to chest * pupils dilated * midline abd incision with sutures dry and intact * HR = 90 * BP = 158/82 * Resp = 24 * Skin pale, moist * CXR and UA negative * WBC 12,000, Pain Level Consider Cultural Influences, Determine outcome Outcome 1:, Non-pharmacologic Therapy : Relaxation Therapy show patient Demonstrate Relaxation Techiques, Pain Management one method Non-pharmacologic Therapy : Relaxation Therapy, Assess effectiveness of techniques Determine outcome, Outcome 2: Acute Pain r/t ..., Instruct: Pain Medication Request Determine Effectiveness of Analgesic, Pain Level Does patient? Verbalizes Pain, LC 57 y.o. male Strangulated inguinal hernia -> partial bowel obstruction -> second day postop Assess Patient for Pain * 6'3", 200 lb * c/o abdominal pain (7/10) * restless * legs drawn up to chest * pupils dilated * midline abd incision with sutures dry and intact * HR = 90 * BP = 158/82 * Resp = 24 * Skin pale, moist * CXR and UA negative * WBC 12,000, Determine Medication Based on Pain Assessment teach Instruct: Pain Medication Request, return to start Assess