WARNING:
JavaScript is turned OFF. None of the links on this concept map will
work until it is reactivated.
If you need help turning JavaScript On, click here.
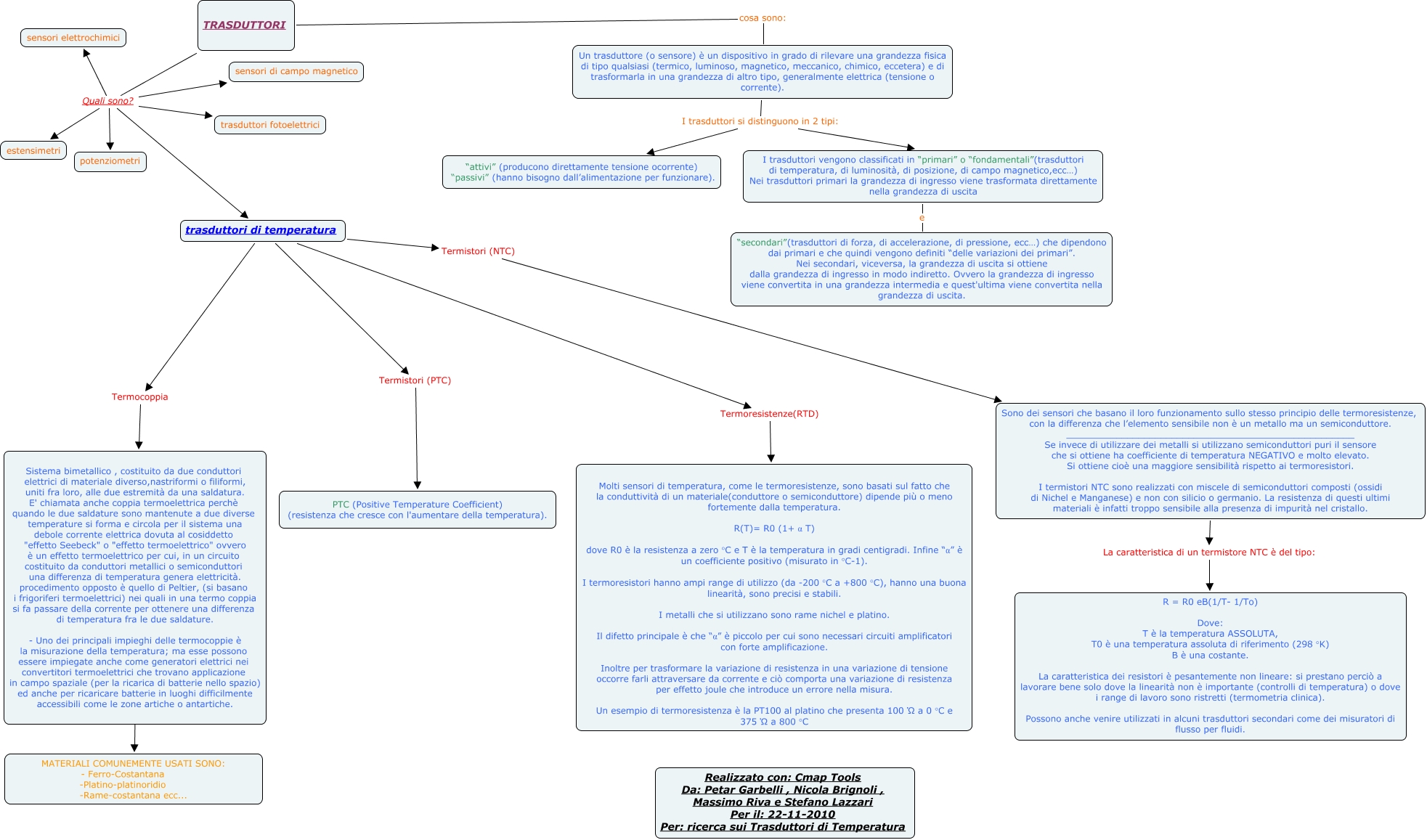
Questa Cmap, creata con IHMC CmapTools, contiene informazioni relative a: ricerca trasduttori nicola brignoli, TRASDUTTORI Quali sono? trasduttori di temperatura, TRASDUTTORI Quali sono? sensori di campo magnetico, TRASDUTTORI Quali sono? sensori elettrochimici, TRASDUTTORI Quali sono? estensimetri, TRASDUTTORI cosa sono: Un trasduttore (o sensore) è un dispositivo in grado di rilevare una grandezza fisica di tipo qualsiasi (termico, luminoso, magnetico, meccanico, chimico, eccetera) e di trasformarla in una grandezza di altro tipo, generalmente elettrica (tensione o corrente)., trasduttori di temperatura Termistori (PTC) PTC (Positive Temperature Coefficient) (resistenza che cresce con l'aumentare della temperatura)., trasduttori di temperatura Termistori (NTC) Sono dei sensori che basano il loro funzionamento sullo stesso principio delle termoresistenze, con la differenza che l’elemento sensibile non è un metallo ma un semiconduttore. ____________________________________________________ Se invece di utilizzare dei metalli si utilizzano semiconduttori puri il sensore che si ottiene ha coefficiente di temperatura NEGATIVO e molto elevato. Si ottiene cioè una maggiore sensibilità rispetto ai termoresistori. I termistori NTC sono realizzati con miscele di semiconduttori composti (ossidi di Nichel e Manganese) e non con silicio o germanio. La resistenza di questi ultimi materiali è infatti troppo sensibile alla presenza di impurità nel cristallo., TRASDUTTORI Quali sono? potenziometri, Un trasduttore (o sensore) è un dispositivo in grado di rilevare una grandezza fisica di tipo qualsiasi (termico, luminoso, magnetico, meccanico, chimico, eccetera) e di trasformarla in una grandezza di altro tipo, generalmente elettrica (tensione o corrente). I trasduttori si distinguono in 2 tipi: “attivi” (producono direttamente tensione ocorrente) “passivi” (hanno bisogno dall’alimentazione per funzionare)., trasduttori di temperatura Termoresistenze(RTD) Molti sensori di temperatura, come le termoresistenze, sono basati sul fatto che la conduttività di un materiale(conduttore o semiconduttore) dipende più o meno fortemente dalla temperatura. R(T)= R0 (1+ α T) dove R0 è la resistenza a zero °C e T è la temperatura in gradi centigradi. Infine “α” è un coefficiente positivo (misurato in °C-1). I termoresistori hanno ampi range di utilizzo (da -200 °C a +800 °C), hanno una buona linearità, sono precisi e stabili. I metalli che si utilizzano sono rame nichel e platino. Il difetto principale è che “α” è piccolo per cui sono necessari circuiti amplificatori con forte amplificazione. Inoltre per trasformare la variazione di resistenza in una variazione di tensione occorre farli attraversare da corrente e ciò comporta una variazione di resistenza per effetto joule che introduce un errore nella misura. Un esempio di termoresistenza è la PT100 al platino che presenta 100 Ώ a 0 °C e 375 Ώ a 800 °C, TRASDUTTORI Quali sono? trasduttori fotoelettrici, Sono dei sensori che basano il loro funzionamento sullo stesso principio delle termoresistenze, con la differenza che l’elemento sensibile non è un metallo ma un semiconduttore. ____________________________________________________ Se invece di utilizzare dei metalli si utilizzano semiconduttori puri il sensore che si ottiene ha coefficiente di temperatura NEGATIVO e molto elevato. Si ottiene cioè una maggiore sensibilità rispetto ai termoresistori. I termistori NTC sono realizzati con miscele di semiconduttori composti (ossidi di Nichel e Manganese) e non con silicio o germanio. La resistenza di questi ultimi materiali è infatti troppo sensibile alla presenza di impurità nel cristallo. La caratteristica di un termistore NTC è del tipo: R = R0 eB(1/T- 1/To) Dove: T è la temperatura ASSOLUTA, T0 è una temperatura assoluta di riferimento (298 °K) B è una costante. La caratteristica dei resistori è pesantemente non lineare: si prestano perciò a lavorare bene solo dove la linearità non è importante (controlli di temperatura) o dove i range di lavoro sono ristretti (termometria clinica). Possono anche venire utilizzati in alcuni trasduttori secondari come dei misuratori di flusso per fluidi., Un trasduttore (o sensore) è un dispositivo in grado di rilevare una grandezza fisica di tipo qualsiasi (termico, luminoso, magnetico, meccanico, chimico, eccetera) e di trasformarla in una grandezza di altro tipo, generalmente elettrica (tensione o corrente). I trasduttori si distinguono in 2 tipi: I trasduttori vengono classificati in “primari” o “fondamentali”(trasduttori di temperatura, di luminosità, di posizione, di campo magnetico,ecc…) Nei trasduttori primari la grandezza di ingresso viene trasformata direttamente nella grandezza di uscita, I trasduttori vengono classificati in “primari” o “fondamentali”(trasduttori di temperatura, di luminosità, di posizione, di campo magnetico,ecc…) Nei trasduttori primari la grandezza di ingresso viene trasformata direttamente nella grandezza di uscita e “secondari”(trasduttori di forza, di accelerazione, di pressione, ecc…) che dipendono dai primari e che quindi vengono definiti “delle variazioni dei primari”. Nei secondari, viceversa, la grandezza di uscita si ottiene dalla grandezza di ingresso in modo indiretto. Ovvero la grandezza di ingresso viene convertita in una grandezza intermedia e quest'ultima viene convertita nella grandezza di uscita., Sistema bimetallico , costituito da due conduttori elettrici di materiale diverso,nastriformi o filiformi, uniti fra loro, alle due estremità da una saldatura. E' chiamata anche coppia termoelettrica perchè quando le due saldature sono mantenute a due diverse temperature si forma e circola per il sistema una debole corrente elettrica dovuta al cosiddetto "effetto Seebeck" o "effetto termoelettrico" ovvero è un effetto termoelettrico per cui, in un circuito costituito da conduttori metallici o semiconduttori una differenza di temperatura genera elettricità. procedimento opposto è quello di Peltier, (si basano i frigoriferi termoelettrici) nei quali in una termo coppia si fa passare della corrente per ottenere una differenza di temperatura fra le due saldature. - Uno dei principali impieghi delle termocoppie è la misurazione della temperatura; ma esse possono essere impiegate anche come generatori elettrici nei convertitori termoelettrici che trovano applicazione in campo spaziale (per la ricarica di batterie nello spazio) ed anche per ricaricare batterie in luoghi difficilmente accessibili come le zone artiche o antartiche. ???? MATERIALI COMUNEMENTE USATI SONO: - Ferro-Costantana -Platino-platinoridio -Rame-costantana ecc..., trasduttori di temperatura Termocoppia Sistema bimetallico , costituito da due conduttori elettrici di materiale diverso,nastriformi o filiformi, uniti fra loro, alle due estremità da una saldatura. E' chiamata anche coppia termoelettrica perchè quando le due saldature sono mantenute a due diverse temperature si forma e circola per il sistema una debole corrente elettrica dovuta al cosiddetto "effetto Seebeck" o "effetto termoelettrico" ovvero è un effetto termoelettrico per cui, in un circuito costituito da conduttori metallici o semiconduttori una differenza di temperatura genera elettricità. procedimento opposto è quello di Peltier, (si basano i frigoriferi termoelettrici) nei quali in una termo coppia si fa passare della corrente per ottenere una differenza di temperatura fra le due saldature. - Uno dei principali impieghi delle termocoppie è la misurazione della temperatura; ma esse possono essere impiegate anche come generatori elettrici nei convertitori termoelettrici che trovano applicazione in campo spaziale (per la ricarica di batterie nello spazio) ed anche per ricaricare batterie in luoghi difficilmente accessibili come le zone artiche o antartiche.