WARNING:
JavaScript is turned OFF. None of the links on this concept map will
work until it is reactivated.
If you need help turning JavaScript On, click here.
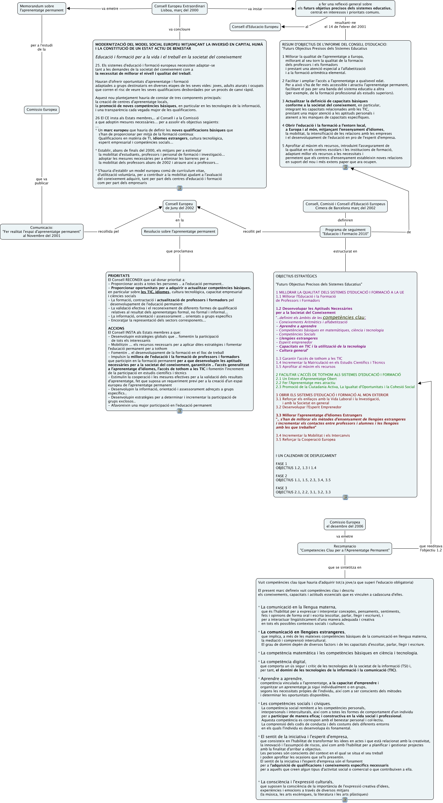
Aquest mapa conceptual conté informació relacionada amb: Conclusions i Objectius resultants del Consell Europeu en la Cimera de Lisboa el 2000, Memorandum sobre l'aprenentatge permanent per a l'estudi de la Comissio Europea, Comissio Europea que va publicar Comunicacio: "Fer realitat l'espai d'aprenentatge permanent" al Novembre del 2001, Programa de seguiment "Educacio i Formacio 2010" de RESUM D'OBJECTIUS DE L'INFORME DEL CONSELL D'EDUCACIO: "Futurs Objectius Presisos dels Sistemes Educatius 1 Millorar la qualitat de l'aprenentatge a Europa, millorant al seu torn la qualitat de la formacio dels professors i els formadors i prestant una atenció especial a l'alfabetització i a la formació aritmètica elemental. 2 Facilitar i ampliar l'accés a l'aprenentatge a qualsevol edat. Per a això s'ha de fer més accessible i atractiu l'aprenentatge permanent, facilitant el pas per una banda del sistema educatiu a altra (per exemple, de la formació professional als estudis superiors). 3 Actualitzar la definició de capacitats bàsiques conforme a la societat del coneixement, en particular, integrant les capacitats relacionades amb les TIC, prestant una major atenció a les aptituds personals i atenent a les manques de capacitats específiques. 4 Obrir l'educació i la formació a l'entorn local, a Europa i al món, mitjançant l'ensenyament d'idiomes, la mobilitat, la intensificació de les relacions amb les empreses i el desenvolupament de l'educació en pro de l'esperit d'empresa. 5 Aprofitar al màxim els recursos, introduint l'assegurament de la qualitat en els centres escolars i les institucions de formació, adaptant millor els recursos a les necessitats i permetent que els centres d'ensenyament estableixin noves relacions en suport del nou i més extens paper que ara ocupen., Recomanacio "Competencies Clau per a l'Aprenentatge Permanent" que reeditava l'objectiu 1.2 OBJECTIUS ESTRATÈGICS "Futurs Objectius Precisos dels Sistemes Educatius" 1 MILLORAR LA QUALITAT DELS SISTEMES D'EDUCACIÓ I FORMACIÓ A LA UE 1.1 Millorar l'Educació i la Formació de Professors i Formadors 1.2 Desenvolupar les Aptituds Necessàries per a la Societat del Coneixement "..definint els àmbits de les competències clau: - Coneixements Aritmètics i alfabetització - Aprendre a aprendre - Competències bàsiques en matemàtiques, ciència i tecnologia - Competències Socials - Llengües estrangeres - Esperit emprenedor - Capacitats en TIC i la utilització de la tecnologia - Cultura general" 1.3 Garantir l'accés de tothom a les TIC 1.4 Incrementar la Matriculació en els Estudis Científics i Tècnics 1.5 Aprofitar al màxim els recursos 2 FACILITAR L'ACCÉS DE TOTHOM ALS SISTEMES D'EDUCACIÓ I FORMACIÓ 2.1 Un Entorn d'Aprenentatge Obert 2.2 Fer l'Aprenentatge mes atractiu 2.3 Promoció de la Ciutadania Activa, La Igualtat d'Oportunitats i la Cohesió Social 3 OBRIR ELS SISTEMES D'EDUCACIÓ I FORMACIÓ AL MON EXTERIOR 3.1 Reforçar els enllaços amb la Vida Laboral i la Investigació, i amb la Societat en general 3.2 Desenvolupar l'Esperit Emprenedor 3.3 Millorar l'aprenentatge d'Idiomes Estrangers ".. s'han de millorar els mètodes d'ensenyament de llengües estrangeres i incrementar els contactes entre professors i alumnes i les llengües amb les que treballen" 3.4 Incrementar la Mobilitat i els Intercanvis 3.5 Reforçar la Cooperació Europea I UN CALENDARI DE DESPLEGAMENT FASE 1 OBJECTIUS 1.2, 1.3 I 1.4 FASE 2 OBJECTIUS 1.1, 1.5, 2.3, 3.4, 3.5 FASE 3 OBJECTIUS 2.1, 2.2, 3.1, 3.2, 3.3, Consell Europeu Extraordinari Lisboa, març del 2000 va instar a fer una reflexió general sobre els futurs objetius precisos dels sistemes educatius, centrat en interessos i prioritats comuns., Resolucio sobre l'aprenentatge permanent que proclamava PRIORITATS El Consell RECONEIX que cal donar prioritat a: - Proporcionar accés a totes les persones .. a l'educació permanent.. - Proporcionar oportunitats per a adquirir o actualitzar competències bàsiques, en particular sobre les TIC, idiomes, cultura tecnològica, capacitat empresarial i ciències socials - La formació, contractació i actualització de professors i formadors pel desenvolupament de l'educació permanent - La validació efectiva i el reconeixement de diferents formes de qualificació relatives al resultat dels aprenentatges formal, no formal i informal... - La informació, orientació i assessorament .. orientats a grups específics - Encoratjar la representació dels sectors corresponents... ACCIONS El Consell INSTA als Estats membres a que: - Desenvolupin estratègies globals que .. fomentin la participació de tots els interessants - Mobilitzin ... els recursos necessaris per a aplicar dites estratègies i fomentar l'educació permanent per a tothom - Fomentin .. el desenvolupament de la formació en el lloc de treball - Impulsin la millora de l'educació i la formació de professors i formadors que participin en la formació permanent per a que desenvolupin les aptituds necessàries per a la societat del coneixement, garantitzin .. l'accés generalitzat a l'aprenentatge d'idiomes, l'accés de tothom a les TIC i fomentin l'increment de la participació en estudis científics i tècnics - Estimulin la cooperació i les mesures efectives per a la validació dels resultats d'aprenentatge, fet que suposa un requeriment previ per a la creació d'un espai europeu de l'aprenentatge permanent - Desenvolupin la informació, orientació i assessorament adreçats a grups específics.. - Desenvolupin estratègies per a determinar i incrementar la participació de grups exclosos.. - Afavoreixin una major participació en l'educació permanent, Programa de seguiment "Educacio i Formacio 2010" estructurat en OBJECTIUS ESTRATÈGICS "Futurs Objectius Precisos dels Sistemes Educatius" 1 MILLORAR LA QUALITAT DELS SISTEMES D'EDUCACIÓ I FORMACIÓ A LA UE 1.1 Millorar l'Educació i la Formació de Professors i Formadors 1.2 Desenvolupar les Aptituds Necessàries per a la Societat del Coneixement "..definint els àmbits de les competències clau: - Coneixements Aritmètics i alfabetització - Aprendre a aprendre - Competències bàsiques en matemàtiques, ciència i tecnologia - Competències Socials - Llengües estrangeres - Esperit emprenedor - Capacitats en TIC i la utilització de la tecnologia - Cultura general" 1.3 Garantir l'accés de tothom a les TIC 1.4 Incrementar la Matriculació en els Estudis Científics i Tècnics 1.5 Aprofitar al màxim els recursos 2 FACILITAR L'ACCÉS DE TOTHOM ALS SISTEMES D'EDUCACIÓ I FORMACIÓ 2.1 Un Entorn d'Aprenentatge Obert 2.2 Fer l'Aprenentatge mes atractiu 2.3 Promoció de la Ciutadania Activa, La Igualtat d'Oportunitats i la Cohesió Social 3 OBRIR ELS SISTEMES D'EDUCACIÓ I FORMACIÓ AL MON EXTERIOR 3.1 Reforçar els enllaços amb la Vida Laboral i la Investigació, i amb la Societat en general 3.2 Desenvolupar l'Esperit Emprenedor 3.3 Millorar l'aprenentatge d'Idiomes Estrangers ".. s'han de millorar els mètodes d'ensenyament de llengües estrangeres i incrementar els contactes entre professors i alumnes i les llengües amb les que treballen" 3.4 Incrementar la Mobilitat i els Intercanvis 3.5 Reforçar la Cooperació Europea I UN CALENDARI DE DESPLEGAMENT FASE 1 OBJECTIUS 1.2, 1.3 I 1.4 FASE 2 OBJECTIUS 1.1, 1.5, 2.3, 3.4, 3.5 FASE 3 OBJECTIUS 2.1, 2.2, 3.1, 3.2, 3.3, Consell Europeu Extraordinari Lisboa, març del 2000 va concloure MODERNITZACIÓ DEL MODEL SOCIAL EUROPEU MITJANÇANT LA INVERSIÓ EN CAPITAL HUMÀ I LA CONSTITUCIÓ DE UN ESTAT ACTIU DE BENESTAR Educació i formació per a la vida i el treball en la societat del coneixement 25. Els sistemes d'educació i formació europeus necessiten adaptar-se tant a les demandes de la societat del coneixement com a la necessitat de millorar el nivell i qualitat del treball. Hauran d'ofrerir oportunitats d'aprenentatge i formació adaptades a grups destinataris en diverses etapes de les seves vides: joves, adults aturats i ocupats que corren el risc de veure les seves qualificacions desbordades por un procés de canvi ràpid. Aquest nou plantejament hauria de constar de tres components principals: la creació de centres d'aprenentatge locals, la promoció de noves competències bàsiques, en particular en les tecnologies de la informació, i una transparència cada vegada major de les qualificacions. 26 El CE insta als Estats membres,.. al Consell i a la Comissió a que adoptin mesures necessàries... per a assolir els objectius següents: ... * Un marc europeu que hauria de definir les noves qualificacions bàsiques que s'han de proporcionar per mitjà de la formació continua: Qualificacions en matèria de TI, idiomes estrangers, cultura tecnològica, esperit empresarial i competències socials... * Establir, abans de finals del 2000, els mitjans per a estimular la mobilitat d'estudiants, professors i personal de formació i investigació... adoptar les mesures necessàries per a eliminar les barreres per a la mobilitat dels professors abans de 2002 i atraure així a professors... * S'hauria d'establir un model europeu comú de currículum vitae, d'utilització voluntària, per a contribuir a la mobilitat ajudant a l'avaluació del coneixement adquirit, tant per part dels centres d'educació i formació com per part dels empresaris, Comunicacio: "Fer realitat l'espai d'aprenentatge permanent" al Novembre del 2001 recollida pel Consell Europeu de Juny del 2002, Consell, Comisió i Consell d'Educació Europeus Cimera de Barcelona març del 2002 definiren Programa de seguiment "Educacio i Formacio 2010", Consell Europeu Extraordinari Lisboa, març del 2000 va emetre Memorandum sobre l'aprenentatge permanent, a fer una reflexió general sobre els futurs objetius precisos dels sistemes educatius, centrat en interessos i prioritats comuns. al Consell d'Educacio Europeu, Consell Europeu de Juny del 2002 en la Resolucio sobre l'aprenentatge permanent, a fer una reflexió general sobre els futurs objetius precisos dels sistemes educatius, centrat en interessos i prioritats comuns. resultant-ne el 14 de Febrer del 2001 RESUM D'OBJECTIUS DE L'INFORME DEL CONSELL D'EDUCACIO: "Futurs Objectius Presisos dels Sistemes Educatius 1 Millorar la qualitat de l'aprenentatge a Europa, millorant al seu torn la qualitat de la formacio dels professors i els formadors i prestant una atenció especial a l'alfabetització i a la formació aritmètica elemental. 2 Facilitar i ampliar l'accés a l'aprenentatge a qualsevol edat. Per a això s'ha de fer més accessible i atractiu l'aprenentatge permanent, facilitant el pas per una banda del sistema educatiu a altra (per exemple, de la formació professional als estudis superiors). 3 Actualitzar la definició de capacitats bàsiques conforme a la societat del coneixement, en particular, integrant les capacitats relacionades amb les TIC, prestant una major atenció a les aptituds personals i atenent a les manques de capacitats específiques. 4 Obrir l'educació i la formació a l'entorn local, a Europa i al món, mitjançant l'ensenyament d'idiomes, la mobilitat, la intensificació de les relacions amb les empreses i el desenvolupament de l'educació en pro de l'esperit d'empresa. 5 Aprofitar al màxim els recursos, introduint l'assegurament de la qualitat en els centres escolars i les institucions de formació, adaptant millor els recursos a les necessitats i permetent que els centres d'ensenyament estableixin noves relacions en suport del nou i més extens paper que ara ocupen., Comissio Europea el desembre del 2006 va emetre Recomanacio "Competencies Clau per a l'Aprenentatge Permanent", Programa de seguiment "Educacio i Formacio 2010" recollit pel Consell Europeu de Juny del 2002, Recomanacio "Competencies Clau per a l'Aprenentatge Permanent" que se sintetitza en Vuit competències clau (que hauria d'adquirir tot/a jove/a que superi l'educacio obligatoria) El present marc defineix vuit competències clau i descriu els coneixements, capacitats i actituds essencials que es vinculen a cadascuna d'elles. * La comunicació en la llengua materna, que és l'habilitat per a expressar i interpretar conceptes, pensaments, sentiments, fets i opinions de forma oral i escrita (escoltar, parlar, llegir i escriure), i per a interactuar lingüísticament d'una manera adequada i creativa en tots els possibles contextos socials i culturals. * La comunicació en llengües estrangeres, que implica, a més de les mateixes competències bàsiques de la comunicació en llengua materna, la mediació i comprensió intercultural. El grau de domini depèn de diversos factors i de les capacitats d'escoltar, parlar, llegir i escriure. * La competència matemàtica i les competències bàsiques en ciència i tecnologia. * La competència digital, que comporta un ús segur i crític de les tecnologies de la societat de la informació (TSI) i, per tant, el domini de les tecnologies de la informació i la comunicació (TIC). * Aprendre a aprendre, competència vinculada a l'aprenentatge, a la capacitat d'emprendre i organitzar un aprenentatge ja sigui individualment o en grups, segons les necessitats pròpies de l'individu, així com a ser conscients dels mètodes i determinar les oportunitats disponibles. * Les competències socials i cíviques. La competència social remitent a les competències personals, interpersonals i interculturals, així com a totes les formes de comportament d'un individu per a participar de manera eficaç i constructiva en la vida social i professional. Aquesta competència es correspon amb el benestar personal i col·lectiu. La comprensió dels codis de conducta i dels costums dels diferents entorns en els quals l'individu es desenvolupa és fonamental. * El sentit de la iniciativa i l'esperit d'empresa, que consisteix en l'habilitat de transformar les idees en actes i que està relacionat amb la creativitat, la innovació i l'assumpció de riscos, així com amb l'habilitat per a planificar i gestionar projectes amb la finalitat d'arribar a objectius. Les persones són conscients del context en el qual se situa el seu treball i poden aprofitar les ocasions que se'ls presentin. El sentit de la iniciativa i l'esperit d'empresa són el fonament per a l'adquisició de qualificacions i coneixements específics necessaris per a aquells que creen algun tipus d'activitat social o comercial o que contribuïxen a ella. * La consciència i l'expressió culturals, que suposen la consciència de la importància de l'expressió creativa d'idees, experiències i emocions a través de diversos mitjans (la música, les arts escèniques, la literatura i les arts plàstiques)