WARNING:
JavaScript is turned OFF. None of the links on this concept map will
work until it is reactivated.
If you need help turning JavaScript On, click here.
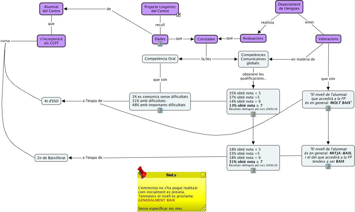
Aquest mapa conceptual conté informació relacionada amb: Alumnat i qualificacions, Valoracions que són "El nivell de l'alumnat que accedirà a la FP és en general: MOLT BAIX", s'incorporarà als CCFF cursa 2n de Batxillerat, 35% obté nota < 5 37% obté nota ≈5 14% obté nota ≈ 6 13% obté nota ≥ 7 Resultats obtinguts pel curs 2009/10 ???? 1% es comunica sense dificultats 31% amb dificultats 48% amb importants dificultats, Departament de Llengües realitza Avaluacions, Alumnat del Centre que s'incorporarà als CCFF, "El nivell de l'alumnat que accedirà a la FP és en general: MOLT BAIX" a l'etapa de 4t d'ESO, Avaluacions que Constaten, Valoracions en matèria de Competències Comunicatives globals:, Dades que Constaten, Constaten la/les Competències Comunicatives globals:, Competències Comunicatives globals: 18% obté nota < 5 33% obté nota ≈5 18% obté nota ≈ 6 31% obté nota ≥ 7 Resultats obtinguts pel curs 2009/10, Departament de Llengües emet Valoracions, Projecte Lingüístic del Centre recull Dades, s'incorporarà als CCFF cursa 4t d'ESO, Constaten la/les Competència Oral, "El nivell de l'alumnat és en general: MITJA-BAIX, i el del que accedirà a la FP tendeix a ser BAIX a l'etapa de 2n de Batxillerat, Competència Oral que són 1% es comunica sense dificultats 31% amb dificultats 48% amb importants dificultats, Valoracions que són "El nivell de l'alumnat és en general: MITJA-BAIX, i el del que accedirà a la FP tendeix a ser BAIX, 1% es comunica sense dificultats 31% amb dificultats 48% amb importants dificultats a l'etapa de 4t d'ESO, Competències Comunicatives globals: obtenent les qualificacions.. 35% obté nota < 5 37% obté nota ≈5 14% obté nota ≈ 6 13% obté nota ≥ 7 Resultats obtinguts pel curs 2009/10