WARNING:
JavaScript is turned OFF. None of the links on this concept map will
work until it is reactivated.
If you need help turning JavaScript On, click here.
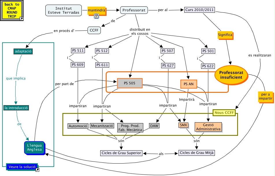
Aquest mapa conceptual conté informació relacionada amb: EscenariFuturTFM, Llengua Anglesa per part de PS 505, PS 505 impartiran DAW, adaptació que implica la introducció, PS 507 i PS 627, Professorat distribuït en els cossos PS 501, PS 611 impartiran Mecanització, PS 511 i PS 609, Professorat distribuït en els cossos PS 512, la introducció de Llengua Anglesa, PS AN impartiran Gestió Administrativa, Curs 2010/2011 es realitzaran Nous CCFF, Professorat de CCFF, CCFF en procés d' adaptació, PS 501 i PS 622, PS 505 impartiran Mecanització, Professorat distribuït en els cossos PS 507, PS 512 i PS 611, Professorat distribuït en els cossos PS AN, SMX són Cicles de Grau Mitjà, PS 609 impartiran Automoció