WARNING:
JavaScript is turned OFF. None of the links on this concept map will
work until it is reactivated.
If you need help turning JavaScript On, click here.
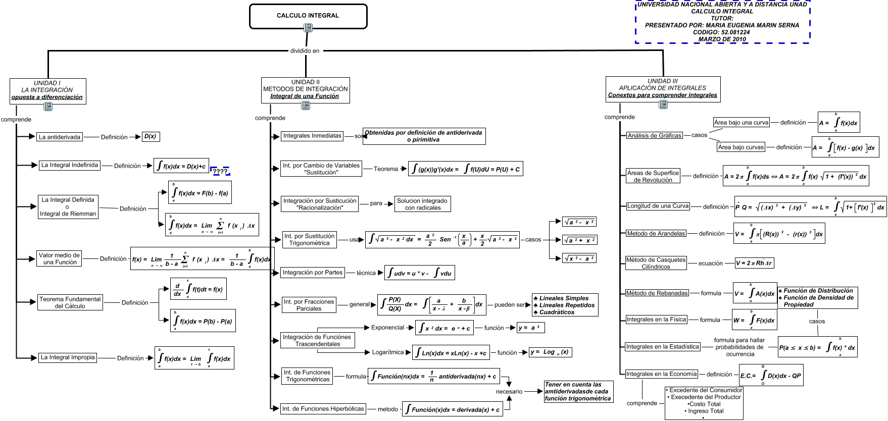
Este Cmap, tiene información relacionada con: Calculo Integral_RECONOCIMIENTO, <math xmlns="http://www.w3.org/1998/Math/MathML"> <mrow> <int/> <mtext> Ln(x)dx = xLn(x) - x +c </mtext> </mrow> </math> función <math xmlns="http://www.w3.org/1998/Math/MathML"> <mrow> <mtext> y = </mtext> <mmultiscripts> <mtext> Log </mtext> <mtext> n </mtext> <none/> </mmultiscripts> <mtext> (x) </mtext> </mrow> </math>, Integrales en la Economía definición <math xmlns="http://www.w3.org/1998/Math/MathML"> <mrow> <mtext> E.C.= </mtext> <munderover> <int/> <mtext> O </mtext> <mtext> Q </mtext> </munderover> <mtext> D(x)dx - QP </mtext> </mrow> </math>, UNIDAD I LA INTEGRACIÓN opuesta a diferenciación comprende La antiderivada, Integrales en la Economía comprende • Excedente del Consumidor • Execedente del Productor •Costo Total • Ingreso Total •, Int. por Cambio de Variables "Sustitución" Teorema <math xmlns="http://www.w3.org/1998/Math/MathML"> <mrow> <int/> <mtext> (g(x))g'(x)dx = </mtext> <int/> <mtext> f(U)dU = P(U) + C </mtext> </mrow> </math>, <math xmlns="http://www.w3.org/1998/Math/MathML"> <mrow> <int/> <mtext> Función(nx)dx = </mtext> <mfrac> <mtext> 1 </mtext> <mtext> n </mtext> </mfrac> <mtext> antiderivada(nx) + c </mtext> </mrow> </math> necesario Tener en cuenta las amtiderivadasde cada función trigonométrica, Integrales en la Estadística formula para hallar probabilidades de ocurrencia <math xmlns="http://www.w3.org/1998/Math/MathML"> <mrow> <mtext> P(a≤ x≤ b) = </mtext> <munderover> <mrow> <int/> <mtext> f(x) * dx </mtext> </mrow> <mtext> a </mtext> <mtext> b </mtext> </munderover> </mrow> </math>, La antiderivada Definición D(x), UNIDAD I LA INTEGRACIÓN opuesta a diferenciación comprende Valor medio de una Función, Integración de Funciónes Trascendentales Logarítmica <math xmlns="http://www.w3.org/1998/Math/MathML"> <mrow> <int/> <mtext> Ln(x)dx = xLn(x) - x +c </mtext> </mrow> </math>, <math xmlns="http://www.w3.org/1998/Math/MathML"> <mrow> <int/> <mfrac> <mtext> P(X) </mtext> <mtext> Q(X) </mtext> </mfrac> <mtext> dx = </mtext> <int/> <mfenced open="[" close="]"> <mfrac> <mtext> a </mtext> <mtext> x - λ </mtext> </mfrac> <mtext> + </mtext> <mfrac> <mtext> b </mtext> <mtext> x -β </mtext> </mfrac> </mfenced> <mtext> dx </mtext> </mrow> </math> pueden ser ♣ Lineales Simples ♣ Lineales Repetidos ♣ Cuadráticos, Int. de Funciones Hiperbólicas metodo <math xmlns="http://www.w3.org/1998/Math/MathML"> <mrow> <int/> <mtext> Función(x)dx = derivada(x) + c </mtext> </mrow> </math>, UNIDAD III APLICACIÓN DE INTEGRALES Conextos para comprender integrales comprende Integrales en la Economía, Valor medio de una Función Definición <math xmlns="http://www.w3.org/1998/Math/MathML"> <mrow> <mtext> f(x) = </mtext> <munderover> <mtext> Lim </mtext> <mtext> n → ∞ </mtext> <none/> </munderover> <mfrac> <mtext> 1 </mtext> <mtext> b - a </mtext> </mfrac> <munderover> <sum/> <mtext> i=1 </mtext> <mtext> n </mtext> </munderover> <mtext> f </mtext> <mmultiscripts> <mtext> (x </mtext> <mtext> i </mtext> <none/> </mmultiscripts> <mtext> ) Δx = </mtext> <mfrac> <mtext> 1 </mtext> <mtext> b - a </mtext> </mfrac> <munderover> <int/> <mtext> a </mtext> <mtext> b </mtext> </munderover> <mtext> f(x)dx </mtext> </mrow> </math>, UNIDAD I LA INTEGRACIÓN opuesta a diferenciación comprende Teorema Fundamental del Cálculo, UNIDAD II METODOS DE INTEGRACIÓN Integral de una Función comprende Integración por Susticución "Racionalización", UNIDAD III APLICACIÓN DE INTEGRALES Conextos para comprender integrales comprende Longitud de una Curva, CALCULO INTEGRAL dividido en UNIDAD II METODOS DE INTEGRACIÓN Integral de una Función, <math xmlns="http://www.w3.org/1998/Math/MathML"> <mrow> <int/> <msqrt> <mrow> <mmultiscripts> <mtext> a </mtext> <none/> <mtext> 2 </mtext> </mmultiscripts> <mtext> - </mtext> <mmultiscripts> <mtext> x </mtext> <none/> <mtext> 2 </mtext> </mmultiscripts> <mtext> dx </mtext> </mrow> </msqrt> <mtext> = </mtext> <mfrac> <mmultiscripts> <mtext> a </mtext> <none/> <mtext> 2 </mtext> </mmultiscripts> <mtext> 2 </mtext> </mfrac> <mtext> </mtext> <mmultiscripts> <mtext> Sen </mtext> <none/> <mtext> -1 </mtext> </mmultiscripts> <mfenced open="(" close=")"> <mfrac> <mtext> x </mtext> <mtext> a </mtext> </mfrac> </mfenced> <mtext> + </mtext> <mfrac> <mtext> x </mtext> <mtext> 2 </mtext> </mfrac> <msqrt> <mrow> <mmultiscripts> <mtext> a </mtext> <none/> <mtext> 2 </mtext> </mmultiscripts> <mtext> - </mtext> <mmultiscripts> <mtext> x </mtext> <none/> <mtext> 2 </mtext> </mmultiscripts> </mrow> </msqrt> </mrow> </math> casos <math xmlns="http://www.w3.org/1998/Math/MathML"> <mrow> <msqrt> <mrow> <mmultiscripts> <mtext> a </mtext> <none/> <mtext> 2 </mtext> </mmultiscripts> <mtext> + </mtext> <mmultiscripts> <mtext> x </mtext> <none/> <mtext> 2 </mtext> </mmultiscripts> </mrow> </msqrt> </mrow> </math>, <math xmlns="http://www.w3.org/1998/Math/MathML"> <mrow> <mtext> La Integral Definida
o 
Integral de Riemman </mtext> </mrow> </math> Definición <math xmlns="http://www.w3.org/1998/Math/MathML"> <mrow> <munderover> <int/> <mtext> a </mtext> <mtext> b </mtext> </munderover> <mtext> f(x)dx = </mtext> <munderover> <mtext> Lim </mtext> <mtext> n → ∞ </mtext> <none/> </munderover> <mtext> </mtext> <munderover> <sum/> <mtext> i=1 </mtext> <mtext> n </mtext> </munderover> <mtext> f </mtext> <mmultiscripts> <mtext> (x </mtext> <mtext> i </mtext> <none/> </mmultiscripts> <mtext> ) Δx </mtext> </mrow> </math>