WARNING:
JavaScript is turned OFF. None of the links on this concept map will
work until it is reactivated.
If you need help turning JavaScript On, click here.
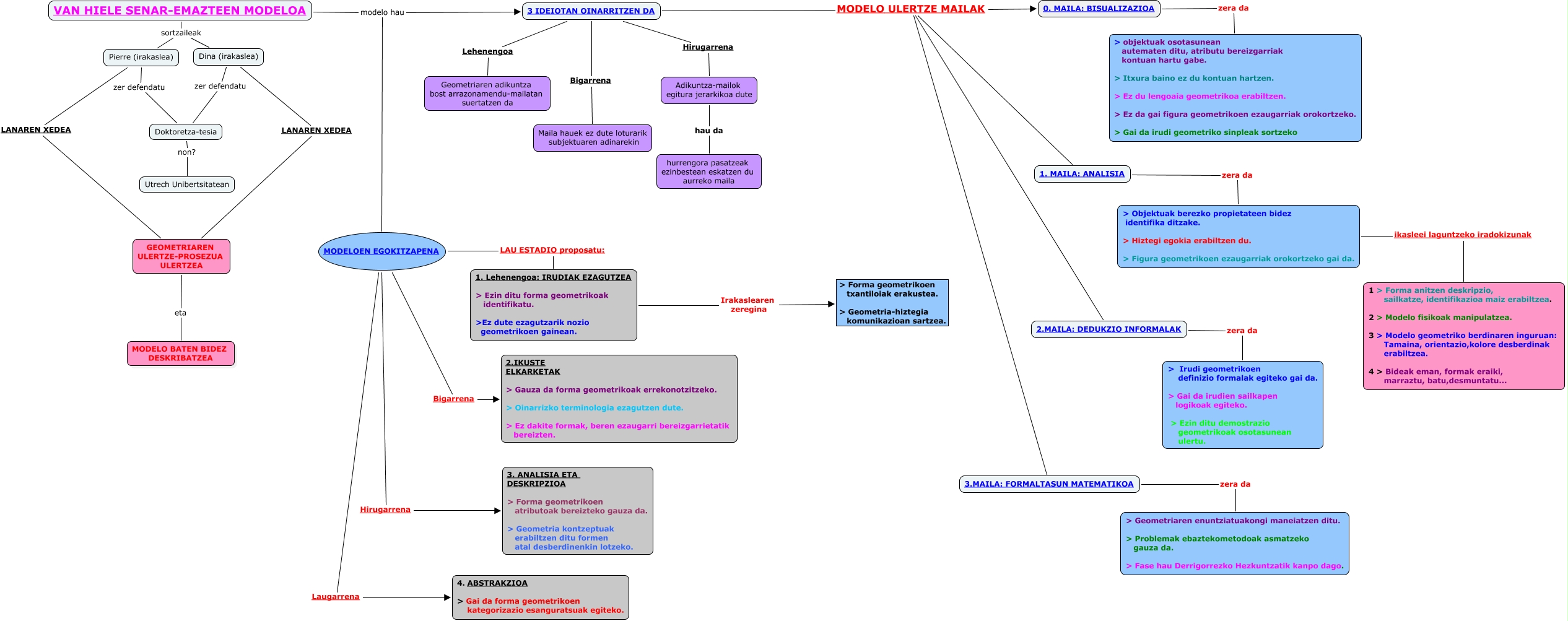
Este Cmap, tiene información relacionada con: van hiele. Gasteiz 61, 1. Lehenengoa: IRUDIAK EZAGUTZEA > Ezin ditu forma geometrikoak identifikatu. >Ez dute ezagutzarik nozio geometrikoen gainean. Irakaslearen zeregina > Forma geometrikoen txantiloiak erakustea. > Geometria-hiztegia komunikazioan sartzea., > Objektuak berezko propietateen bidez identifika ditzake. > Hiztegi egokia erabiltzen du. > Figura geometrikoen ezaugarriak orokortzeko gai da. ikasleei laguntzeko iradokizunak 1 > Forma anitzen deskripzio, sailkatze, identifikazioa maiz erabiltzea. 2 > Modelo fisikoak manipulatzea. 3 > Modelo geometriko berdinaren inguruan: Tamaina, orientazio,kolore desberdinak erabiltzea. 4 > Bideak eman, formak eraiki, marraztu, batu,desmuntatu..., 3.MAILA: FORMALTASUN MATEMATIKOA zera da > Geometriaren enuntziatuakongi maneiatzen ditu. > Problemak ebaztekometodoak asmatzeko gauza da. > Fase hau Derrigorrezko Hezkuntzatik kanpo dago., VAN HIELE SENAR-EMAZTEEN MODELOA sortzaileak Pierre (irakaslea), Doktoretza-tesia non? Utrech Unibertsitatean, Dina (irakaslea) zer defendatu Doktoretza-tesia, Adikuntza-mailok egitura jerarkikoa dute hau da hurrengora pasatzeak ezinbestean eskatzen du aurreko maila, VAN HIELE SENAR-EMAZTEEN MODELOA modelo hau MODELOEN EGOKITZAPENA, 1. MAILA: ANALISIA zera da > Objektuak berezko propietateen bidez identifika ditzake. > Hiztegi egokia erabiltzen du. > Figura geometrikoen ezaugarriak orokortzeko gai da., 3 IDEIOTAN OINARRITZEN DA Hirugarrena Adikuntza-mailok egitura jerarkikoa dute, 3 IDEIOTAN OINARRITZEN DA Lehenengoa Geometriaren adikuntza bost arrazonamendu-mailatan suertatzen da, 3 IDEIOTAN OINARRITZEN DA MODELO ULERTZE MAILAK 3.MAILA: FORMALTASUN MATEMATIKOA, 3 IDEIOTAN OINARRITZEN DA MODELO ULERTZE MAILAK 2.MAILA: DEDUKZIO INFORMALAK, MODELOEN EGOKITZAPENA Laugarrena 4. ABSTRAKZIOA > Gai da forma geometrikoen kategorizazio esanguratsuak egiteko., VAN HIELE SENAR-EMAZTEEN MODELOA sortzaileak Dina (irakaslea), MODELOEN EGOKITZAPENA LAU ESTADIO proposatu: 1. Lehenengoa: IRUDIAK EZAGUTZEA > Ezin ditu forma geometrikoak identifikatu. >Ez dute ezagutzarik nozio geometrikoen gainean., Pierre (irakaslea) LANAREN XEDEA GEOMETRIAREN ULERTZE-PROSEZUA ULERTZEA, 3 IDEIOTAN OINARRITZEN DA MODELO ULERTZE MAILAK 0. MAILA: BISUALIZAZIOA, Dina (irakaslea) LANAREN XEDEA GEOMETRIAREN ULERTZE-PROSEZUA ULERTZEA, 3 IDEIOTAN OINARRITZEN DA MODELO ULERTZE MAILAK 1. MAILA: ANALISIA