Warning:
JavaScript is turned OFF. None of the links on this page will work until it is reactivated.
If you need help turning JavaScript On, click here.
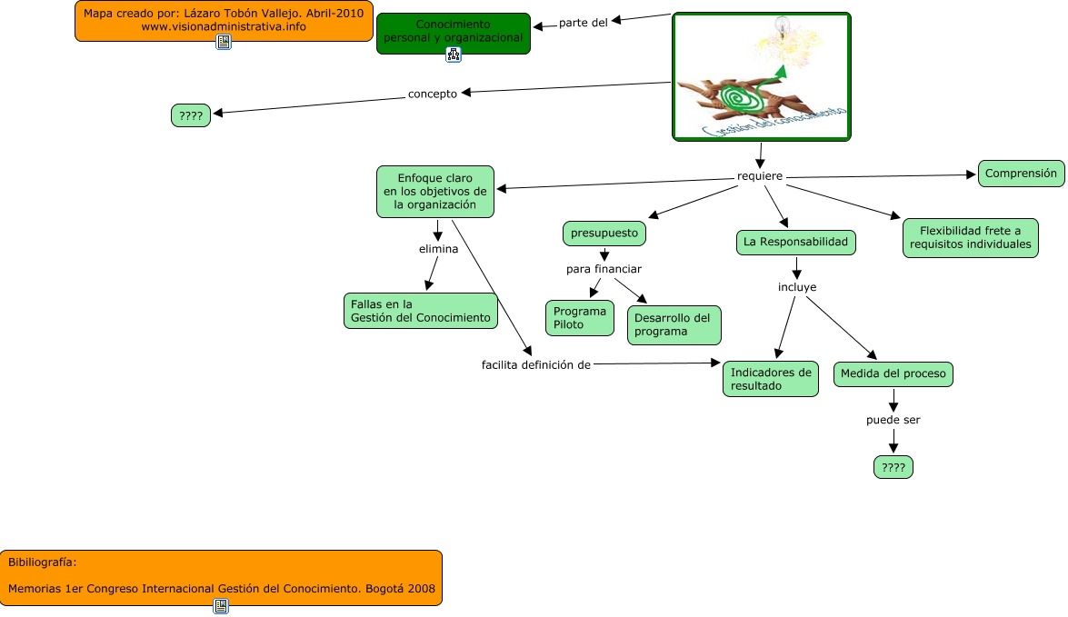
Este Cmap, tiene información relacionada con: gconocimiento, parte del Conocimiento personal y organizacional, La Responsabilidad incluye Medida del proceso, requiere Enfoque claro en los objetivos de la organización, concepto ????, requiere Flexibilidad frete a requisitos individuales, presupuesto para financiar Programa Piloto, Medida del proceso puede ser ????, Enfoque claro en los objetivos de la organización facilita definición de Indicadores de resultado, requiere Comprensión, La Responsabilidad incluye Indicadores de resultado, requiere presupuesto, presupuesto para financiar Desarrollo del programa, requiere La Responsabilidad, Enfoque claro en los objetivos de la organización elimina Fallas en la Gestión del Conocimiento