WARNING:
JavaScript is turned OFF. None of the links on this concept map will
work until it is reactivated.
If you need help turning JavaScript On, click here.
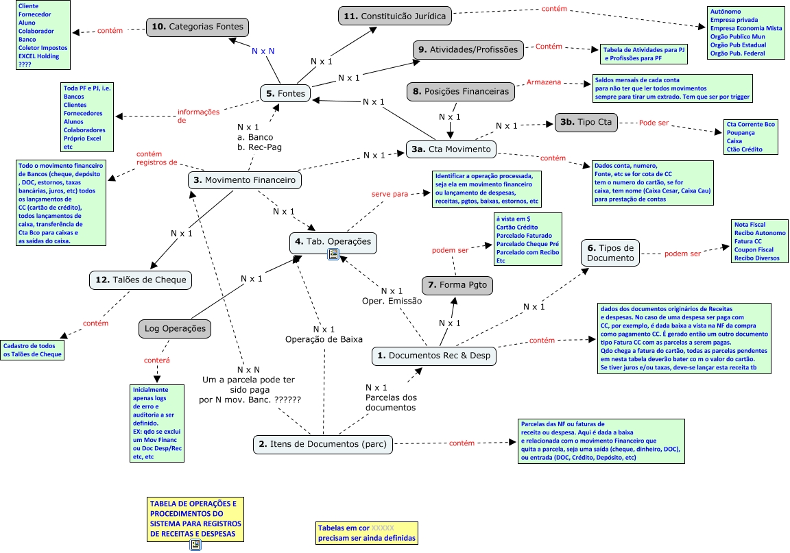
Esse mapa conceitual, produzido no IHMC CmapTools, tem a informação relacionada a: Sistema Financeiro- Estruturas de Dados V 2.0, 3. Movimento Financeiro N x 1 3a. Cta Movimento, 5. Fontes N x N 10. Categorias Fontes, 8. Posições Financeiras Armazena Saldos mensais de cada conta para não ter que ler todos movimentos sempre para tirar um extrado. Tem que ser por trigger, 2. Itens de Documentos (parc) N x 1 Parcelas dos documentos 1. Documentos Rec & Desp, 10. Categorias Fontes contém Cliente Fornecedor Aluno Colaborador Banco Coletor Impostos EXCEL Holding ????, 12. Talões de Cheque contém Cadastro de todos os Talões de Cheque, 9. Atividades/Profissões Contém Tabela de Atividades para PJ e Profissões para PF, 1. Documentos Rec & Desp N x 1 7. Forma Pgto, 6. Tipos de Documento podem ser Nota Fiscal Recibo Autonomo Fatura CC Coupon Fiscal Recibo Diversos, 3a. Cta Movimento N x 1 3b. Tipo Cta, 4. Tab. Operações serve para Identificar a operação processada, seja ela em movimento financeiro ou lançamento de despesas, receitas, pgtos, baixas, estornos, etc, 7. Forma Pgto podem ser à vista em $ Cartão Crédito Parcelado Faturado Parcelado Cheque Pré Parcelado com Recibo Etc, 5. Fontes N x 1 9. Atividades/Profissões, 2. Itens de Documentos (parc) contém Parcelas das NF ou faturas de receita ou despesa. Aqui é dada a baixa e relacionada com o movimento Financeiro que quita a parcela, seja uma saída (cheque, dinheiro, DOC), ou entrada (DOC, Crédito, Depósito, etc), 5. Fontes informações de Toda PF e PJ, i.e. Bancos Clientes Fornecedores Alunos Colaboradores Próprio Excel etc, 1. Documentos Rec & Desp contém dados dos documentos originários de Receitas e despesas. No caso de uma despesa ser paga com CC, por exemplo, é dada baixa a vista na NF da compra como pagamento CC. É gerado então um outro documento tipo Fatura CC com as parcelas a serem pagas. Qdo chega a fatura do cartão, todas as parcelas pendentes em nesta tabela deverão bater co m o valor do cartão. Se tiver juros e/ou taxas, deve-se lançar esta receita tb, Log Operações conterá Inicialmente apenas logs de erro e auditoria a ser definido. EX: qdo se exclui um Mov Financ ou Doc Desp/Rec etc, etc, 3a. Cta Movimento N x 1 5. Fontes, 3. Movimento Financeiro N x 1 4. Tab. Operações, 1. Documentos Rec & Desp N x 1 Oper. Emissão 4. Tab. Operações