Warning:
JavaScript is turned OFF. None of the links on this page will work until it is reactivated.
If you need help turning JavaScript On, click here.
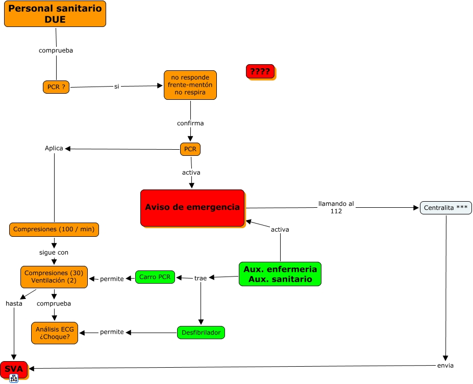
Este Cmap, tiene información relacionada con: Algoritmo SV, no responde frente-mentón no respira confirma PCR, Desfibrilador permite Análisis ECG ¿Choque?, Centralita *** envia SVA, PCR ? si no responde frente-mentón no respira, Aux. enfermeria Aux. sanitario trae Desfibrilador, Aviso de emergencia llamando al 112 Centralita ***, PCR Aplica Compresiones (100 / min), Aux. enfermeria Aux. sanitario trae Carro PCR, Compresiones (30) Ventilación (2) hasta SVA, Compresiones (100 / min) sigue con Compresiones (30) Ventilación (2), Personal sanitario DUE comprueba PCR ?, Aux. enfermeria Aux. sanitario activa Aviso de emergencia, Compresiones (30) Ventilación (2) comprueba Análisis ECG ¿Choque?, PCR activa Aviso de emergencia, Carro PCR permite Compresiones (30) Ventilación (2)