Warning:
JavaScript is turned OFF. None of the links on this page will work until it is reactivated.
If you need help turning JavaScript On, click here.
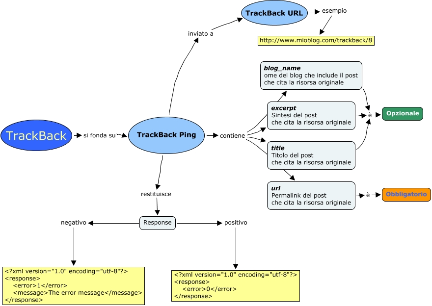
Questa Cmap, creata con IHMC CmapTools, contiene informazioni relative a: trackback, TrackBack Ping inviato a TrackBack URL, TrackBack Ping contiene blog_name ome del blog che include il post che cita la risorsa originale, TrackBack URL esempio http://www.mioblog.com/trackback/8, TrackBack Ping contiene url Permalink del post che cita la risorsa originale, Response negativo <?xml version="1.0" encoding="utf-8"?> <response> <errorɭ</error> <message>The error message</message> </response>, Response positivo <?xml version="1.0" encoding="utf-8"?> <response> <errorɬ</error> </response>, TrackBack Ping restituisce Response, title Titolo del post che cita la risorsa originale è Opzionale, blog_name ome del blog che include il post che cita la risorsa originale è Opzionale, excerpt Sintesi del post che cita la risorsa originale è Opzionale, TrackBack si fonda su TrackBack Ping, TrackBack Ping contiene excerpt Sintesi del post che cita la risorsa originale, url Permalink del post che cita la risorsa originale è Obbligatorio, TrackBack Ping contiene title Titolo del post che cita la risorsa originale