Warning:
JavaScript is turned OFF. None of the links on this page will work until it is reactivated.
If you need help turning JavaScript On, click here.
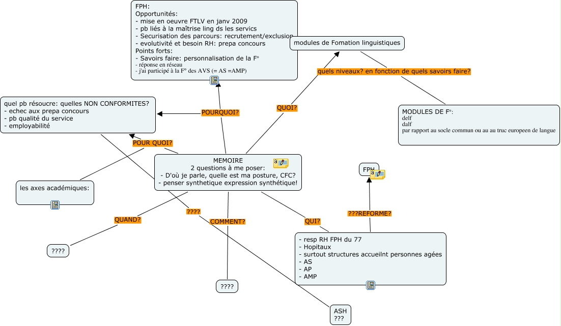
Cette carte conceptuelle, cree avec IHMC CmapTools, contient des informations liees a : ELEMENTS ESSENTIELS E Leddet!, MEMOIRE 2 questions à me poser: - D'où je parle, quelle est ma posture, CFC? - penser synthetique expression synthétique! QUI? - resp RH FPH du 77 - Hopitaux - surtout structures accueilnt personnes agées - AS - AP - AMP, MEMOIRE 2 questions à me poser: - D'où je parle, quelle est ma posture, CFC? - penser synthetique expression synthétique! POUR QUOI? les axes académiques:, MEMOIRE 2 questions à me poser: - D'où je parle, quelle est ma posture, CFC? - penser synthetique expression synthétique! POURQUOI? quel pb résoucre: quelles NON CONFORMITES? - echec aux prepa concours - pb qualité du service - employabilité, MEMOIRE 2 questions à me poser: - D'où je parle, quelle est ma posture, CFC? - penser synthetique expression synthétique! POURQUOI? FPH: Opportunités: - mise en oeuvre FTLV en janv 2009 - pb liés à la maîtrise ling ds les servics - Securisation des parcours: recrutement/exclusion - evolutivité et besoin RH: prepa concours Points forts: - Savoirs faire: personnalisation de la F° - réponse en réseau - j'ai participé à la F° des AVS (= AS =AMP), modules de Fomation linguistiques quels niveaux? en fonction de quels savoirs faire? MODULES DE F°: delf dalf par rapport au socle commun ou au au truc europeen de langue, quel pb résoucre: quelles NON CONFORMITES? - echec aux prepa concours - pb qualité du service - employabilité ???? ASH ???, MEMOIRE 2 questions à me poser: - D'où je parle, quelle est ma posture, CFC? - penser synthetique expression synthétique! QUOI? modules de Fomation linguistiques, MEMOIRE 2 questions à me poser: - D'où je parle, quelle est ma posture, CFC? - penser synthetique expression synthétique! POUR QUOI? quel pb résoucre: quelles NON CONFORMITES? - echec aux prepa concours - pb qualité du service - employabilité, - resp RH FPH du 77 - Hopitaux - surtout structures accueilnt personnes agées - AS - AP - AMP ???REFORME? FPH, MEMOIRE 2 questions à me poser: - D'où je parle, quelle est ma posture, CFC? - penser synthetique expression synthétique! COMMENT? ????, MEMOIRE 2 questions à me poser: - D'où je parle, quelle est ma posture, CFC? - penser synthetique expression synthétique! QUAND? ????