Warning:
JavaScript is turned OFF. None of the links on this page will work until it is reactivated.
If you need help turning JavaScript On, click here.
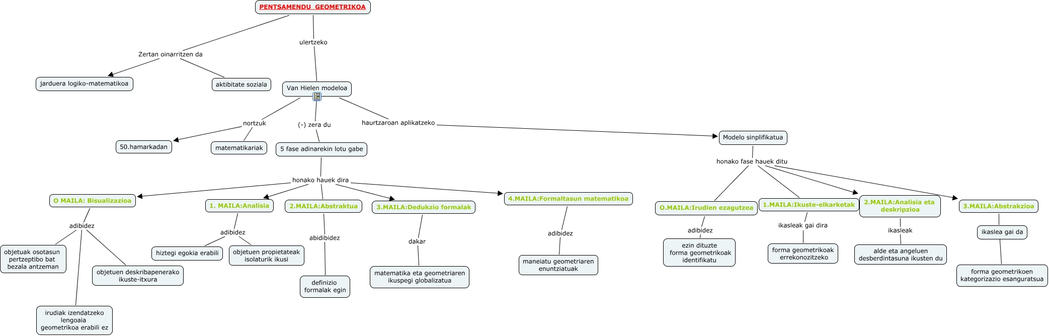
Este Cmap, tiene información relacionada con: Eriz_Urizar_Garazi 2, Van Hielen modeloa nortzuk matematikariak, Modelo sinplifikatua honako fase hauek ditu 3.MAILA:Abstrakzioa, O.MAILA:Irudien ezagutzea adibidez ezin dituzte forma geometrikoak identifikatu, 2.MAILA:Analisia eta deskripzioa ikasleak alde eta angeluen desberdintasuna ikusten du, 5 fase adinarekin lotu gabe honako hauek dira O MAILA: Bisualizazioa, Van Hielen modeloa nortzuk 50.hamarkadan, O MAILA: Bisualizazioa adibidez irudiak izendatzeko lengoaia geometrikoa erabili ez, Van Hielen modeloa (-) zera du 5 fase adinarekin lotu gabe, 3.MAILA:Dedukzio formalak dakar matematika eta geometriaren ikuspegi globalizatua, 2.MAILA:Abstraktua abidibidez definizio formalak egin, 5 fase adinarekin lotu gabe honako hauek dira 4.MAILA:Formaltasun matematikoa, 5 fase adinarekin lotu gabe honako hauek dira 2.MAILA:Abstraktua, O MAILA: Bisualizazioa adibidez objetuen deskribapenerako ikuste-itxura, 1. MAILA:Analisia adibidez objetuen propietateak isolaturik ikusi, 3.MAILA:Abstrakzioa ???? forma geometrikoen kategorizazio esanguratsua, PENTSAMENDU GEOMETRIKOA ulertzeko Van Hielen modeloa, PENTSAMENDU GEOMETRIKOA Zertan oinarritzen da aktibitate soziala, Van Hielen modeloa haurtzaroan aplikatzeko Modelo sinplifikatua, O MAILA: Bisualizazioa adibidez objetuak osotasun pertzeptibo bat bezala antzeman, 4.MAILA:Formaltasun matematikoa adibidez maneiatu geometriaren enuntziatuak