Warning:
JavaScript is turned OFF. None of the links on this page will work until it is reactivated.
If you need help turning JavaScript On, click here.
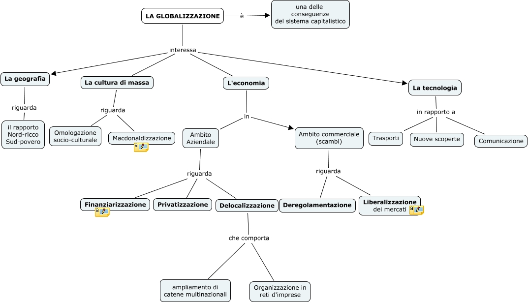
Questa Cmap, creata con IHMC CmapTools, contiene informazioni relative a: La globalizzazione, LA GLOBALIZZAZIONE interessa La tecnologia, La tecnologia in rapporto a Comunicazione, LA GLOBALIZZAZIONE interessa L'economia, L'economia in Ambito commerciale (scambi), Ambito Aziendale riguarda Delocalizzazione, Delocalizzazione che comporta ampliamento di catene multinazionali, LA GLOBALIZZAZIONE è una delle conseguenze del sistema capitalistico, Ambito Aziendale riguarda Finanziarizzazione, La cultura di massa riguarda Macdonaldizzazione, La tecnologia in rapporto a Trasporti, L'economia in Ambito Aziendale, Ambito Aziendale riguarda Privatizzazione, La geografia riguarda il rapporto Nord-ricco Sud-povero, LA GLOBALIZZAZIONE interessa La geografia, La cultura di massa riguarda Omologazione socio-culturale, Ambito commerciale (scambi) riguarda Deregolamentazione, La tecnologia in rapporto a Nuove scoperte, LA GLOBALIZZAZIONE interessa La cultura di massa, Ambito commerciale (scambi) riguarda Liberalizzazione dei mercati, Delocalizzazione che comporta Organizzazione in reti d'imprese