Warning:
JavaScript is turned OFF. None of the links on this page will work until it is reactivated.
If you need help turning JavaScript On, click here.
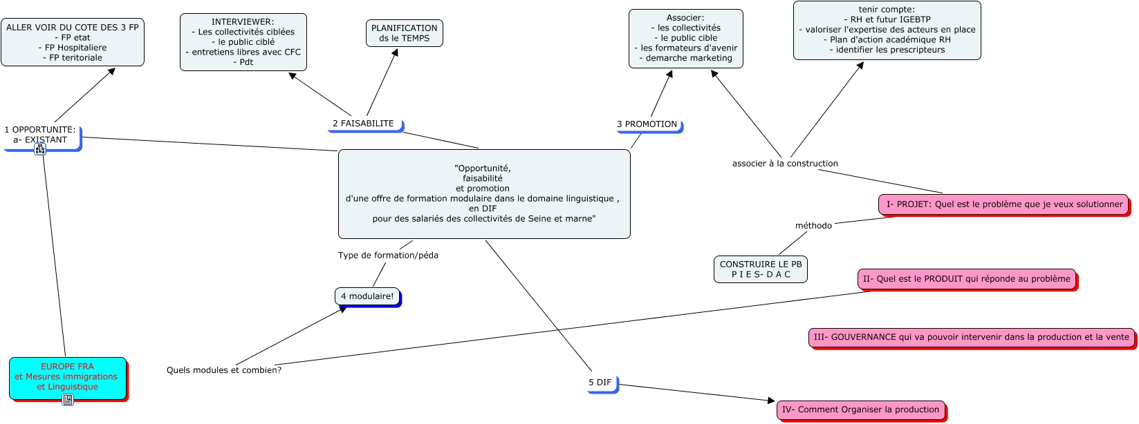
Cette carte conceptuelle, cree avec IHMC CmapTools, contient des informations liees a : MEMOIRE 2009, "Opportunité, faisabilité et promotion d'une offre de formation modulaire dans le domaine linguistique , en DIF pour des salariés des collectivités de Seine et marne" 5 DIF IV- Comment Organiser la production, "Opportunité, faisabilité et promotion d'une offre de formation modulaire dans le domaine linguistique , en DIF pour des salariés des collectivités de Seine et marne" 2 FAISABILITE INTERVIEWER: - Les collectivités ciblées - le public ciblé - entretiens libres avec CFC - Pdt, I- PROJET: Quel est le problème que je veux solutionner associer à la construction Associer: - les collectivités - le public cible - les formateurs d'avenir - demarche marketing, I- PROJET: Quel est le problème que je veux solutionner méthodo CONSTRUIRE LE PB P I E S- D A C, "Opportunité, faisabilité et promotion d'une offre de formation modulaire dans le domaine linguistique , en DIF pour des salariés des collectivités de Seine et marne" 1 OPPORTUNITE: a- EXISTANT EUROPE FRA et Mesures immigrations et Linguistique, "Opportunité, faisabilité et promotion d'une offre de formation modulaire dans le domaine linguistique , en DIF pour des salariés des collectivités de Seine et marne" 1 OPPORTUNITE: a- EXISTANT ALLER VOIR DU COTE DES 3 FP - FP etat - FP Hospitaliere - FP teritoriale, "Opportunité, faisabilité et promotion d'une offre de formation modulaire dans le domaine linguistique , en DIF pour des salariés des collectivités de Seine et marne" 3 PROMOTION Associer: - les collectivités - le public cible - les formateurs d'avenir - demarche marketing, I- PROJET: Quel est le problème que je veux solutionner associer à la construction tenir compte: - RH et futur IGEBTP - valoriser l'expertise des acteurs en place - Plan d'action académique RH - identifier les prescripteurs, "Opportunité, faisabilité et promotion d'une offre de formation modulaire dans le domaine linguistique , en DIF pour des salariés des collectivités de Seine et marne" 2 FAISABILITE PLANIFICATION ds le TEMPS, "Opportunité, faisabilité et promotion d'une offre de formation modulaire dans le domaine linguistique , en DIF pour des salariés des collectivités de Seine et marne" Type de formation/péda 4 modulaire!, II- Quel est le PRODUIT qui réponde au problème Quels modules et combien? 4 modulaire!