Warning:
JavaScript is turned OFF. None of the links on this page will work until it is reactivated.
If you need help turning JavaScript On, click here.
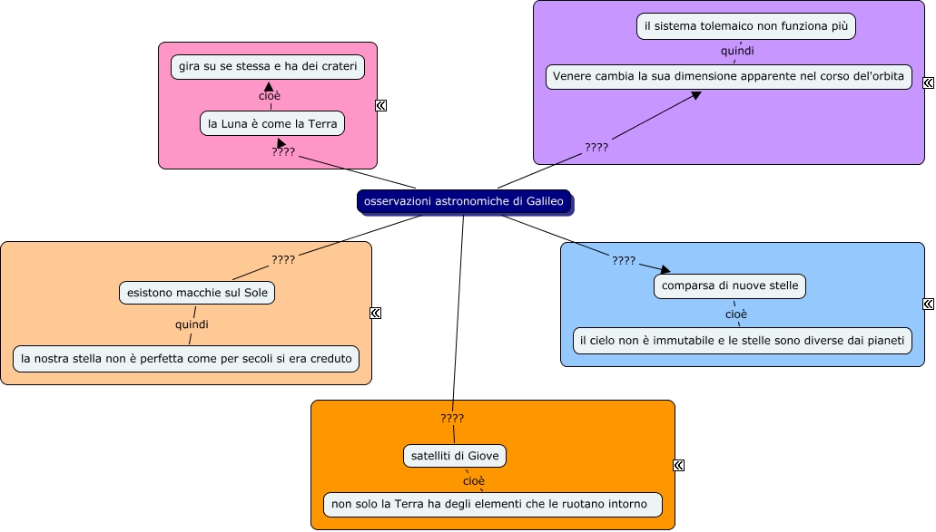
Questa Cmap, creata con IHMC CmapTools, contiene informazioni relative a: osservazioni galileiane, osservazioni astronomiche di Galileo ???? satelliti di Giove, esistono macchie sul Sole quindi la nostra stella non è perfetta come per secoli si era creduto, osservazioni astronomiche di Galileo ???? Venere cambia la sua dimensione apparente nel corso del'orbita, osservazioni astronomiche di Galileo ???? la Luna è come la Terra, osservazioni astronomiche di Galileo ???? comparsa di nuove stelle, comparsa di nuove stelle cioè il cielo non è immutabile e le stelle sono diverse dai pianeti, satelliti di Giove cioè non solo la Terra ha degli elementi che le ruotano intorno, la Luna è come la Terra cioè gira su se stessa e ha dei crateri, Venere cambia la sua dimensione apparente nel corso del'orbita quindi il sistema tolemaico non funziona più, osservazioni astronomiche di Galileo ???? esistono macchie sul Sole