Warning:
JavaScript is turned OFF. None of the links on this page will work until it is reactivated.
If you need help turning JavaScript On, click here.
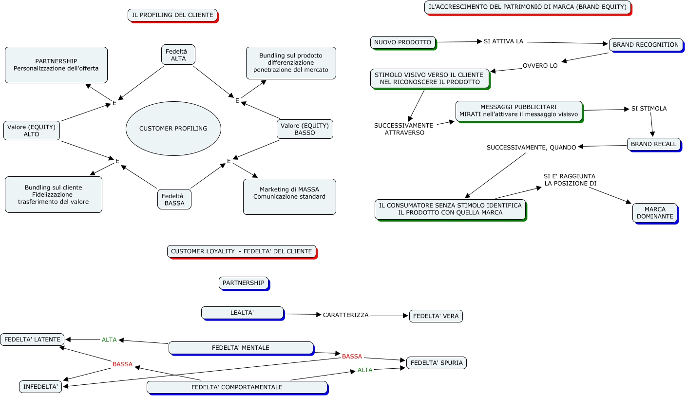
Questa Cmap, creata con IHMC CmapTools, contiene informazioni relative a: Capitale Cliente, FEDELTA' MENTALE ALTA FEDELTA' LATENTE, Fedeltà BASSA E Marketing di MASSA Comunicazione standard, Valore (EQUITY) BASSO E Bundling sul prodotto differenziazione penetrazione del mercato, Valore (EQUITY) ALTO E PARTNERSHIP Personalizzazione dell'offerta, FEDELTA' COMPORTAMENTALE BASSA FEDELTA' LATENTE, Valore (EQUITY) BASSO E Marketing di MASSA Comunicazione standard, Fedeltà ALTA E PARTNERSHIP Personalizzazione dell'offerta, FEDELTA' MENTALE BASSA INFEDELTA', FEDELTA' COMPORTAMENTALE BASSA INFEDELTA', MESSAGGI PUBBLICITARI MIRATI nell'attivare il messaggio visisvo SI STIMOLA BRAND RECALL, Fedeltà BASSA E Bundling sul cliente Fidelizzazione trasferimento del valore, FEDELTA' MENTALE BASSA FEDELTA' SPURIA, LEALTA' CARATTERIZZA FEDELTA' VERA, BRAND RECOGNITION OVVERO LO STIMOLO VISIVO VERSO IL CLIENTE NEL RICONOSCERE IL PRODOTTO, BRAND RECALL SUCCESSIVAMENTE, QUANDO IL CONSUMATORE SENZA STIMOLO IDENTIFICA IL PRODOTTO CON QUELLA MARCA, Fedeltà ALTA E Bundling sul prodotto differenziazione penetrazione del mercato, NUOVO PRODOTTO SI ATTIVA LA BRAND RECOGNITION, STIMOLO VISIVO VERSO IL CLIENTE NEL RICONOSCERE IL PRODOTTO SUCCESSIVAMENTE ATTRAVERSO MESSAGGI PUBBLICITARI MIRATI nell'attivare il messaggio visisvo, FEDELTA' COMPORTAMENTALE ALTA FEDELTA' SPURIA, Valore (EQUITY) ALTO E Bundling sul cliente Fidelizzazione trasferimento del valore