Warning:
JavaScript is turned OFF. None of the links on this page will work until it is reactivated.
If you need help turning JavaScript On, click here.
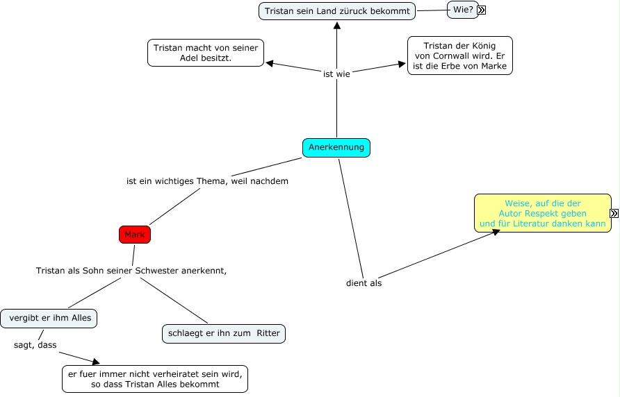
This Concept Map, created with IHMC CmapTools, has information related to: Anerkennung, die Nachtigallen sind Vögel, die während der Nacht singen., Der Autor gibt... Anerkennung die Nachtigallen, Der Autor gibt... Anerkennung Siegfried, Tristan sein Land züruck bekommt Morgan will nicht Tristan anerkennen und ihn sein Land geben, deswegen tötet Tristan Morgan. Tristan und sein Ritter kämpfen gegen Morgans Ritter und dadurch bekommt Tristan wieder sein Lehensgut., Anerkennung ist ein wichtiges Thema, weil nachdem Mark, Anerkennung dient als Der Autor, Anerkennung ist wie Tristan sein Land züruck bekommt, vergibt er ihm Alles sagt, dass er fuer immer nicht verheiratet sein wird, so dass Tristan Alles bekommt, Anerkennung ist wie Tristan der König von Cornwall wird. Er ist die Erbe von Marke, Mark Tristan als Sohn seiner Schwester anerkennt, schlaegt er ihn zum Ritter, Anerkennung ist wie Tristan macht von seiner Adel besitzt., Mark Tristan als Sohn seiner Schwester anerkennt, vergibt er ihm Alles, Der Autor gibt... Anerkennung Hartmann von Aue, Der Autor gibt... Anerkennung Heinrich von Veldeke