Warning:
JavaScript is turned OFF. None of the links on this page will work until it is reactivated.
If you need help turning JavaScript On, click here.
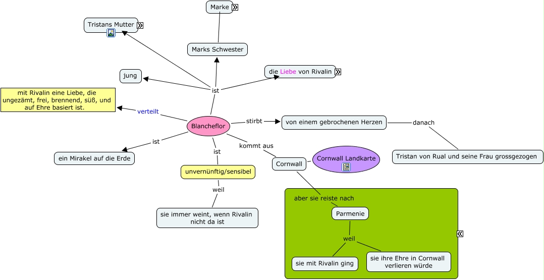
This Concept Map, created with IHMC CmapTools, has information related to: Blancheflor, Blancheflor ist Tristans Mutter, Cornwall ???? Cornwall Landkarte, Rivalin und seine Liebe laufen zusammen ab, nachdem Rivalins Land betroffen wird., Blancheflor ist ein Mirakel auf die Erde, Cornwall aber sie reiste nach Parmenie, Tristans Mutter Tristan, Blancheflor stirbt von einem gebrochenen Herzen, Tristan lernt viele Sprachen, Marks Schwester ???? Mark ist der König aus Cornwall., Parmenie weil sie mit Rivalin ging, unvernünftig/sensibel weil sie immer weint, wenn Rivalin nicht da ist, von einem gebrochenen Herzen danach Tristan von Rual und seine Frau grossgezogen, Blancheflor verteilt mit Rivalin eine Liebe, die ungezämt, frei, brennend, süß, und auf Ehre basiert ist., Parmenie weil sie ihre Ehre in Cornwall verlieren würde, Tristan wird entführt, Blancheflor ist Marks Schwester, Blancheflor ist jung, Tristan ist sehr klug, Blancheflor kommt aus Cornwall, Blancheflor ist Rivalin und seine Liebe