Warning:
JavaScript is turned OFF. None of the links on this page will work until it is reactivated.
If you need help turning JavaScript On, click here.
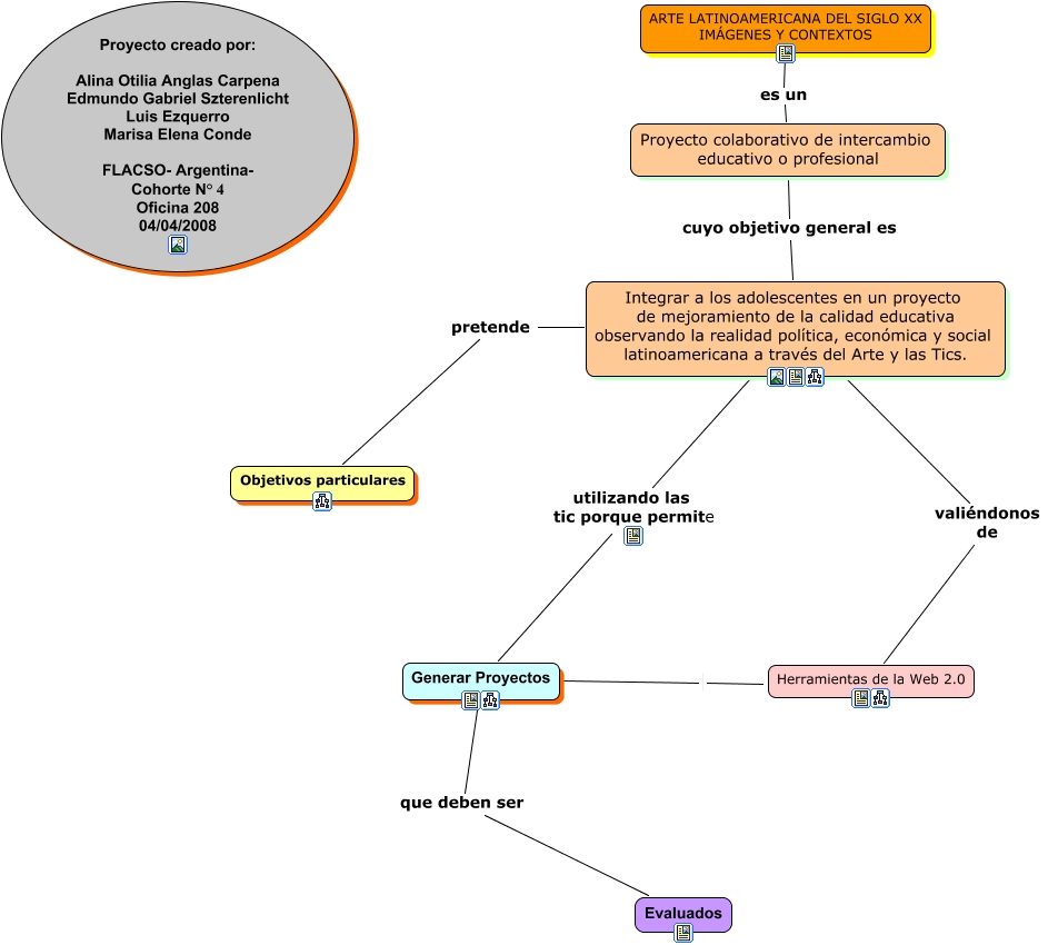
Este Cmap, tiene información relacionada con: Coloquio FLACSO, Integrar a los adolescentes en un proyecto de mejoramiento de la calidad educativa observando la realidad política, económica y social latinoamericana a través del Arte y las Tics. utilizando las tic porque permite Generar Proyectos, ARTE LATINOAMERICANA DEL SIGLO XX IMÁGENES Y CONTEXTOS es un Proyecto colaborativo de intercambio educativo o profesional, Generar Proyectos, Integrar a los adolescentes en un proyecto de mejoramiento de la calidad educativa observando la realidad política, económica y social latinoamericana a través del Arte y las Tics. valiéndonos de Herramientas de la Web 2.0, Proyecto colaborativo de intercambio educativo o profesional cuyo objetivo general es Integrar a los adolescentes en un proyecto de mejoramiento de la calidad educativa observando la realidad política, económica y social latinoamericana a través del Arte y las Tics., Generar Proyectos que deben ser Evaluados, Integrar a los adolescentes en un proyecto de mejoramiento de la calidad educativa observando la realidad política, económica y social latinoamericana a través del Arte y las Tics. pretende Objetivos particulares