Warning:
JavaScript is turned OFF. None of the links on this page will work until it is reactivated.
If you need help turning JavaScript On, click here.
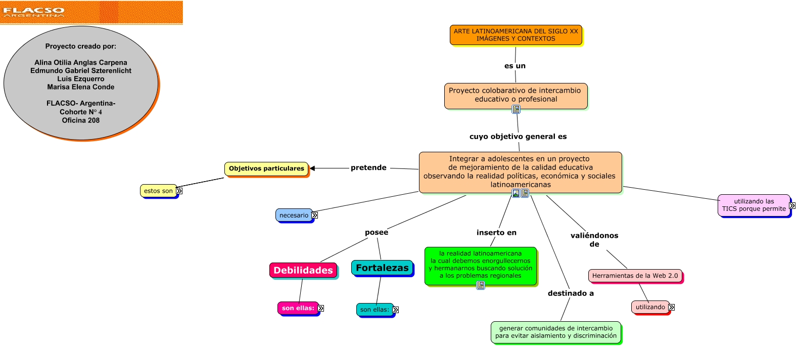
Este mapa conceptual tiene información relacionada a: Coloquio FLACSOvers 2, Integrar a adolescentes en un proyecto de mejoramiento de la calidad educativa observando la realidad políticas, económica y sociales latinoamericanas utilizando las tic porque permite 2° ETAPA: SELECCIÓN Y CAPACITACIÓN DE ESCUELAS PILOTO POR PAÍS * Selección de la escuela * Selección de los participantes: Alumnos y Maestros acompañantes *Preparación de la plataforma de capacitación docente * Capacitación de lnivelación de los docentes * Adjudicación de tareas, Integrar a adolescentes en un proyecto de mejoramiento de la calidad educativa observando la realidad políticas, económica y sociales latinoamericanas utilizando las tic porque permite 3° ETAPA: PREPARACIÓN DE LA PLATAFORMA DE INTERCAMBIO CON LOS MAESTROS * Creación y busqueda material básico por docentes * Revisión de todas las fuentes * Recopilación de todas las fuentes en un doc. por país * Revisión final en paralelo de los recursos existentes * Validación del material didáctico * Edición y publicación en la Web, Herramientas de la Web 2.0 utilizando Presentaciones, Fortalezas son Otros * Interés por el tema *Posibilidad de conjgar dtas opciones * Posibilidad de recrear py según grupo * Acercamiento a realidades regionales * Incentivas razonamiento critica e interrelación * Promover las relaciones entre alunos de toda la región * Intercambio de personas y de material educativo, Integrar a adolescentes en un proyecto de mejoramiento de la calidad educativa observando la realidad políticas, económica y sociales latinoamericanas utilizando las tic porque permite 1- Posibilidad de creación nvos contextos, Debilidades son Recursos estratégicos * Extensión y variedad territoria latinoamericano * Extensión de la temática a desarrollar requiere selección objetiva *Detectar puntos en común que puedan interesar * Falta de financiamiento *Sostenibilidad del py, Herramientas de la Web 2.0 utilizando Encuestas, Fortalezas son Recursos Técnicos * Conexión de Internet * Herramientas de oficina (impresora, cámara, etc) * Web 2.0, Objetivos particulares generar 2-Respeto a la diversidad, Proyecto colobarativo de intercambio educativo o profesional cuyo objetivo general es Integrar a adolescentes en un proyecto de mejoramiento de la calidad educativa observando la realidad políticas, económica y sociales latinoamericanas