Warning:
JavaScript is turned OFF. None of the links on this page will work until it is reactivated.
If you need help turning JavaScript On, click here.
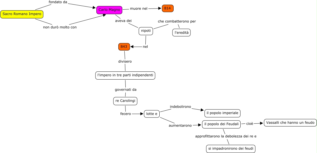
Questa Cmap, creata con IHMC CmapTools, contiene informazioni relative a: 01 Dopo la morte di Carlo Magno l'impero si spezza, il popolo dei Feudali approfittarono la debolezza dei re e si impadronirono dei feudi, Sacro Romano Impero fondato da Carlo Magno, lotte e aumentarono il popolo dei Feudali, l'impero in tre parti indipendenti governati da re Carolingi, lotte e indebolirono il popolo imperiale, nipoti nel 843, Sacro Romano Impero non durò molto con Carlo Magno, Carlo Magno aveva dei nipoti, nipoti che combatterono per l'eredità, 843 divisero l'impero in tre parti indipendenti, il popolo dei Feudali cioè Vassalli che hanno un feudo, Carlo Magno muore nel 814, re Carolingi fecero lotte e