Warning:
JavaScript is turned OFF. None of the links on this page will work until it is reactivated.
If you need help turning JavaScript On, click here.
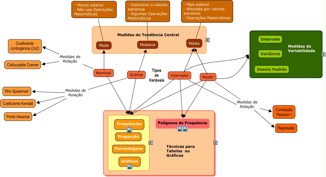
Este Mapa Conceitual tem informações relacionadas a: Estatísticas - versao 2, Mediana ???? - Insensível a valores estremos - Algumas Operações Matemáticas, Nominal ???? ????, Intervalar ???? ????, Nominal ???? Moda, Média ???? - Mais estável - Afectada por valores estremos - Operações Matemáticas, Ordinal Medidas de Relação Ponto bisserial, Moda ???? - Menos estável - Não usa Operações Matemáticas, Razão ???? Polígonos de Frequência, Intervalar Medidas de Relação Correlação Pearson r, Razão ???? Média, Ordinal ???? Mediana, Ordinal Medidas de Relação Rho Spearman, Razão Medidas de Relação Regressão, Nominal Medidas de Relação Coeficiente contingência (2x2), Nominal Medidas de Relação Ciefucuebte Cramer, Intervalar ? Média, Razão Medidas de Relação Correlação Pearson r, Razão ???? ????, Intervalar ???? ????, Intervalar Medidas de Relação Regressão