Warning:
JavaScript is turned OFF. None of the links on this page will work until it is reactivated.
If you need help turning JavaScript On, click here.
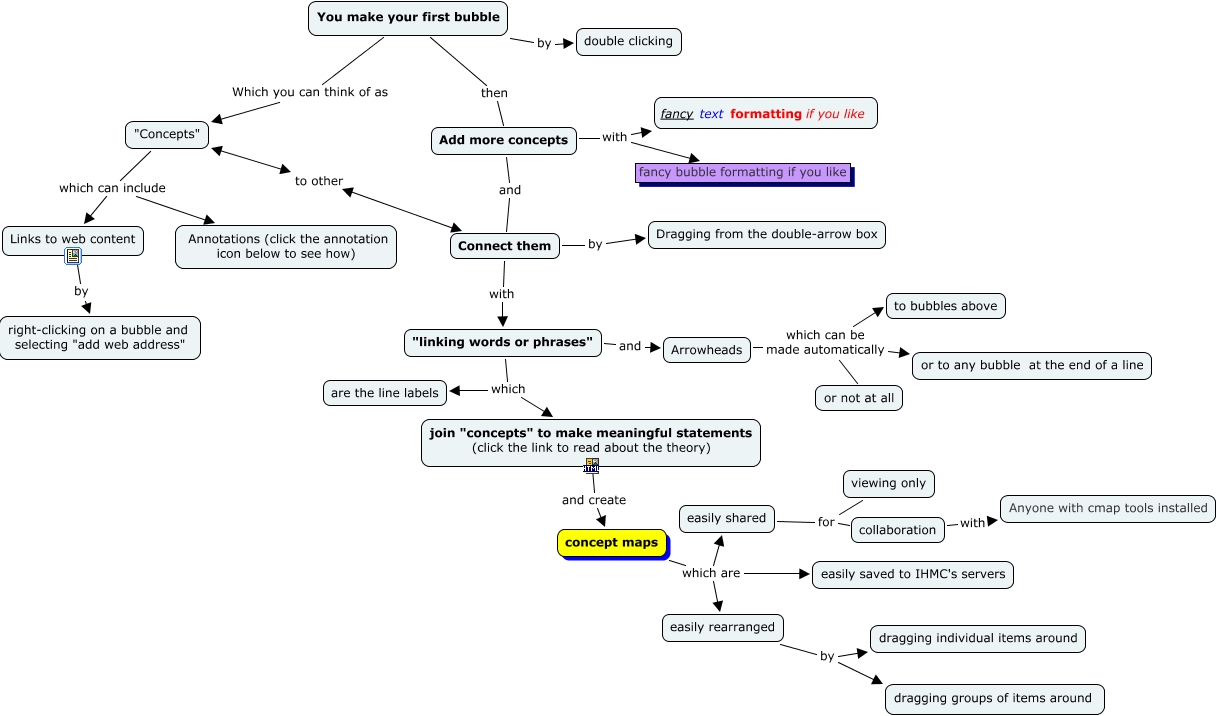
This Concept Map, created with IHMC CmapTools, has information related to: Try this out, Add more concepts and Connect them, Add more concepts with fancy bubble formatting if you like, Connect them with "linking words or phrases", You make your first bubble by double clicking, Arrowheads which can be made automatically to bubbles above, "linking words or phrases" which join "concepts" to make meaningful statements (click the link to read about the theory), concept maps which are easily shared, "linking words or phrases" which are the line labels, easily shared for viewing only, concept maps which are easily rearranged, "linking words or phrases" and Arrowheads, Arrowheads which can be made automatically or not at all, concept maps which are easily saved to IHMC's servers, "Concepts" which can include Links to web content, collaboration with Anyone with cmap tools installed, join "concepts" to make meaningful statements (click the link to read about the theory) and create concept maps, Connect them by Dragging from the double-arrow box, easily shared for collaboration, Links to web content by right-clicking on a bubble and selecting "add web address", easily rearranged by dragging individual items around