Warning:
JavaScript is turned OFF. None of the links on this page will work until it is reactivated.
If you need help turning JavaScript On, click here.
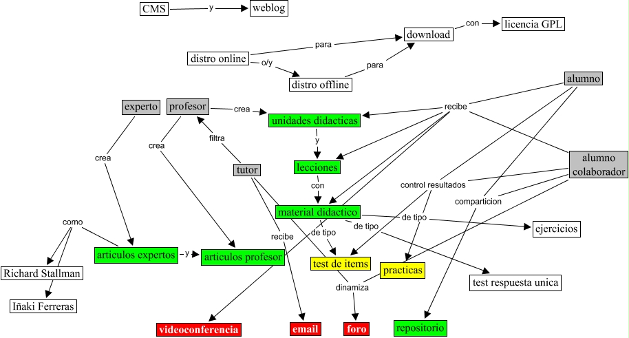
This Concept Map, created with IHMC CmapTools, has information related to: zopelana_1_28_2003_1114, articulos expertos y articulos profesor, material didactico de tipo test de items, alumno recibe unidades didacticas, alumno colaborador control resultados test de items, alumno colaborador recibe lecciones, material didactico de tipo test respuesta unica, alumno control resultados test de items, articulos expertos como Iñaki Ferreras, alumno recibe lecciones, CMS y weblog, distro offline para download, lecciones con material didactico, alumno recibe material didactico, profesor crea articulos profesor, experto crea articulos expertos, alumno control resultados practicas, distro online o/y distro offline, unidades didacticas y lecciones, alumno colaborador dinamiza foro, alumno recibe videoconferencia