Warning:
JavaScript is turned OFF. None of the links on this page will work until it is reactivated.
If you need help turning JavaScript On, click here.
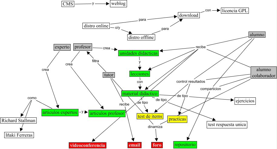
This Concept Map, created with IHMC CmapTools, has information related to: zopelana_1_28_2003_1110, profesor crea unidades didacticas, unidades didacticas y lecciones, alumno recibe lecciones, download con licencia GPL, tutor recibe email, material didactico de tipo test respuesta unica, material didactico de tipo test de items, alumno colaborador dinamiza foro, distro online para download, articulos expertos y articulos profesor, tutor dinamiza foro, alumno recibe videoconferencia, material didactico de tipo ejercicios, alumno colaborador recibe unidades didacticas, lecciones con material didactico, alumno control resultados practicas, alumno control resultados test de items, CMS y weblog, alumno colaborador control resultados test de items, articulos expertos como Iñaki Ferreras