Warning:
JavaScript is turned OFF. None of the links on this page will work until it is reactivated.
If you need help turning JavaScript On, click here.
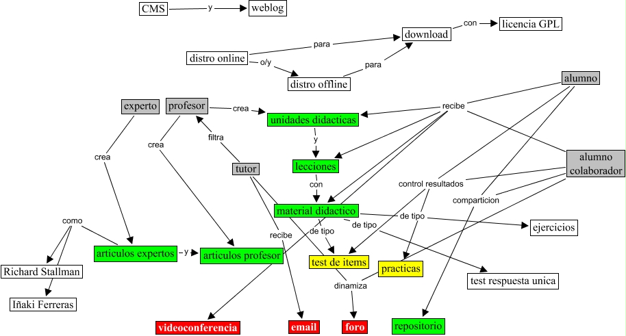
This Concept Map, created with IHMC CmapTools, has information related to: zopelana_1_28_2003_1112, distro online o/y distro offline, articulos expertos como Iñaki Ferreras, material didactico de tipo test de items, unidades didacticas y lecciones, CMS y weblog, alumno colaborador recibe material didactico, experto crea articulos expertos, alumno colaborador recibe unidades didacticas, alumno recibe videoconferencia, lecciones con material didactico, profesor crea unidades didacticas, alumno control resultados practicas, alumno recibe lecciones, alumno comparticion repositorio, alumno colaborador comparticion repositorio, distro online para download, distro offline para download, alumno colaborador recibe videoconferencia, articulos expertos como Richard Stallman, download con licencia GPL