WARNING:
JavaScript is turned OFF. None of the links on this concept map will
work until it is reactivated.
If you need help turning JavaScript On, click here.
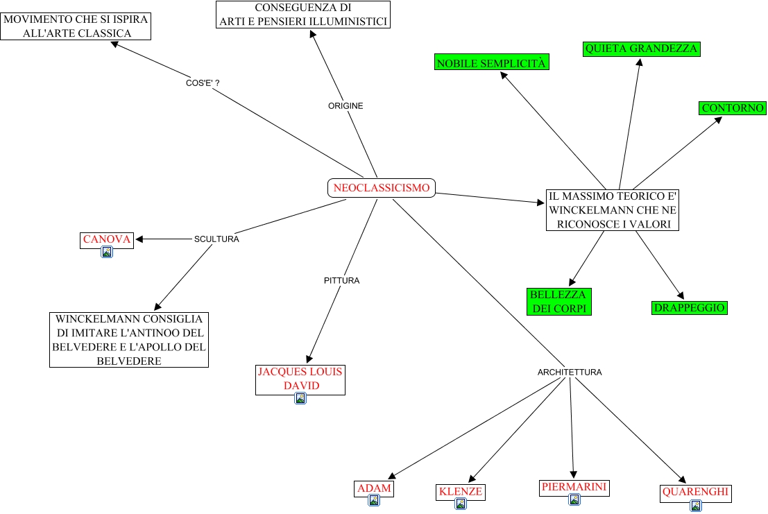
Questa Cmap, creata con IHMC CmapTools, contiene informazioni relative a: NEOCLASSICISMO, NEOCLASSICISMO SCULTURA CANOVA, NEOCLASSICISMO SCULTURA WINCKELMANN CONSIGLIA DI IMITARE L'ANTINOO DEL BELVEDERE E L'APOLLO DEL BELVEDERE, IL MASSIMO TEORICO E' WINCKELMANN CHE NE RICONOSCE I VALORI ???? CONTORNO, NEOCLASSICISMO ???? IL MASSIMO TEORICO E' WINCKELMANN CHE NE RICONOSCE I VALORI, NEOCLASSICISMO ARCHITETTURA PIERMARINI, NEOCLASSICISMO ARCHITETTURA KLENZE, NEOCLASSICISMO ORIGINE CONSEGUENZA DI ARTI E PENSIERI ILLUMINISTICI, NEOCLASSICISMO PITTURA JACQUES LOUIS DAVID, NEOCLASSICISMO COS'E' ? MOVIMENTO CHE SI ISPIRA ALL'ARTE CLASSICA, NEOCLASSICISMO ARCHITETTURA QUARENGHI, IL MASSIMO TEORICO E' WINCKELMANN CHE NE RICONOSCE I VALORI ???? NOBILE SEMPLICITÀ, IL MASSIMO TEORICO E' WINCKELMANN CHE NE RICONOSCE I VALORI ???? QUIETA GRANDEZZA, IL MASSIMO TEORICO E' WINCKELMANN CHE NE RICONOSCE I VALORI ???? DRAPPEGGIO, IL MASSIMO TEORICO E' WINCKELMANN CHE NE RICONOSCE I VALORI ???? BELLEZZA DEI CORPI, NEOCLASSICISMO ARCHITETTURA ADAM