WARNING:
JavaScript is turned OFF. None of the links on this concept map will
work until it is reactivated.
If you need help turning JavaScript On, click here.
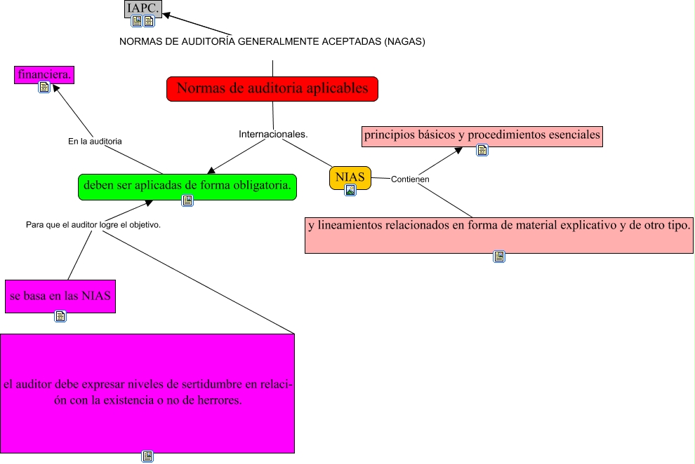
Este Cmap, tiene información relacionada con: zubizarretavillace, deben ser aplicadas de forma obligatoria. En la auditoria financiera., NIAS Contienen principios básicos y procedimientos esenciales, el auditor debe expresar niveles de sertidumbre en relaci- ón con la existencia o no de herrores. Para que el auditor logre el objetivo. deben ser aplicadas de forma obligatoria., Normas de auditoria aplicables NORMAS DE AUDITORÍA GENERALMENTE ACEPTADAS (NAGAS) IAPC., Normas de auditoria aplicables Internacionales. deben ser aplicadas de forma obligatoria., y lineamientos relacionados en forma de material explicativo y de otro tipo. Contienen principios básicos y procedimientos esenciales, se basa en las NIAS Para que el auditor logre el objetivo. deben ser aplicadas de forma obligatoria., NIAS Internacionales. deben ser aplicadas de forma obligatoria.