WARNING:
JavaScript is turned OFF. None of the links on this concept map will
work until it is reactivated.
If you need help turning JavaScript On, click here.
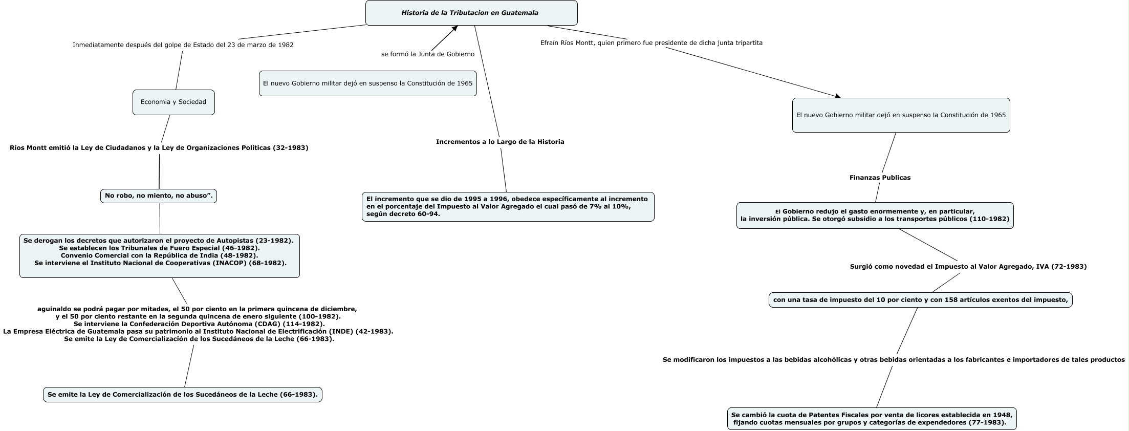
Este Cmap, tiene información relacionada con: biology, con una tasa de impuesto del 10 por ciento y con 158 artículos exentos del impuesto, Se modificaron los impuestos a las bebidas alcohólicas y otras bebidas orientadas a los fabricantes e importadores de tales productos Se cambió la cuota de Patentes Fiscales por venta de licores establecida en 1948, fijando cuotas mensuales por grupos y categorías de expendedores (77-1983)., Economia y Sociedad Ríos Montt emitió la Ley de Ciudadanos y la Ley de Organizaciones Políticas (32-1983) Se derogan los decretos que autorizaron el proyecto de Autopistas (23-1982). Se establecen los Tribunales de Fuero Especial (46-1982). Convenio Comercial con la República de India (48-1982). Se interviene el Instituto Nacional de Cooperativas (INACOP) (68-1982)., Historia de la Tributacion en Guatemala Efraín Ríos Montt, quien primero fue presidente de dicha junta tripartita El nuevo Gobierno militar dejó en suspenso la Constitución de 1965, El Gobierno redujo el gasto enormemente y, en particular, la inversión pública. Se otorgó subsidio a los transportes públicos (110-1982) Surgió como novedad el Impuesto al Valor Agregado, IVA (72-1983) con una tasa de impuesto del 10 por ciento y con 158 artículos exentos del impuesto,, Se derogan los decretos que autorizaron el proyecto de Autopistas (23-1982). Se establecen los Tribunales de Fuero Especial (46-1982). Convenio Comercial con la República de India (48-1982). Se interviene el Instituto Nacional de Cooperativas (INACOP) (68-1982). aguinaldo se podrá pagar por mitades, el 50 por ciento en la primera quincena de diciembre, y el 50 por ciento restante en la segunda quincena de enero siguiente (100-1982). Se interviene la Confederación Deportiva Autónoma (CDAG) (114-1982). La Empresa Eléctrica de Guatemala pasa su patrimonio al Instituto Nacional de Electrificación (INDE) (42-1983). Se emite la Ley de Comercialización de los Sucedáneos de la Leche (66-1983). Se emite la Ley de Comercialización de los Sucedáneos de la Leche (66-1983)., Historia de la Tributacion en Guatemala Inmediatamente después del golpe de Estado del 23 de marzo de 1982 Economia y Sociedad, Historia de la Tributacion en Guatemala Incrementos a lo Largo de la Historia El incremento que se dio de 1995 a 1996, obedece específicamente al incremento en el porcentaje del Impuesto al Valor Agregado el cual pasó de 7% al 10%, según decreto 60-94., El nuevo Gobierno militar dejó en suspenso la Constitución de 1965 Finanzas Publicas El Gobierno redujo el gasto enormemente y, en particular, la inversión pública. Se otorgó subsidio a los transportes públicos (110-1982), Economia y Sociedad Ríos Montt emitió la Ley de Ciudadanos y la Ley de Organizaciones Políticas (32-1983) No robo, no miento, no abuso”.