Warning:
JavaScript is turned OFF. None of the links on this page will work until it is reactivated.
If you need help turning JavaScript On, click here.
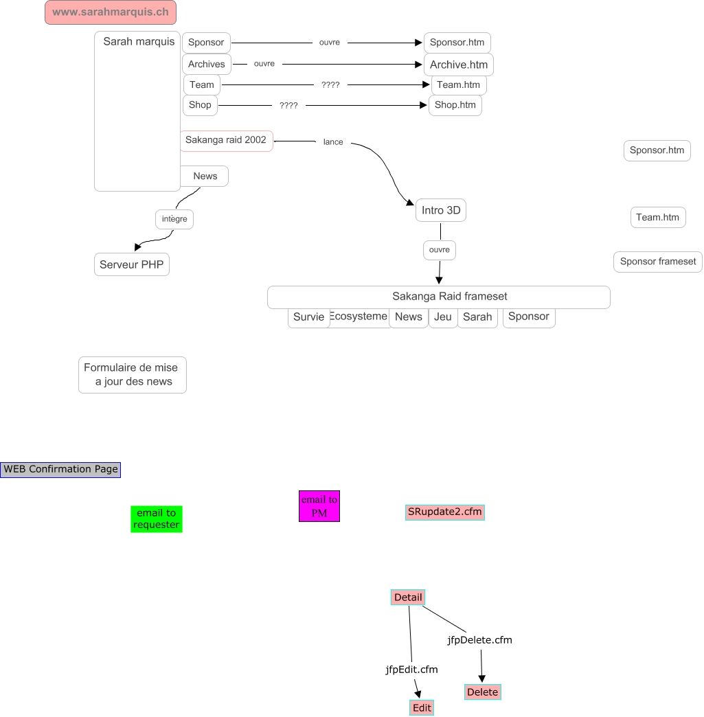
This Concept Map, created with IHMC CmapTools, has information related to: Automated Service Requests, Intro 3D ouvre Sakanga Raid frameset, Team ???? Team.htm, Archives ouvre Archive.htm, Detail jfpEdit.cfm Edit, Detail jfpDelete.cfm Delete, News intègre Serveur PHP, Sakanga raid 2002 lance Intro 3D, Shop ???? Shop.htm, Sponsor ouvre Sponsor.htm