WARNING:
JavaScript is turned OFF. None of the links on this concept map will
work until it is reactivated.
If you need help turning JavaScript On, click here.
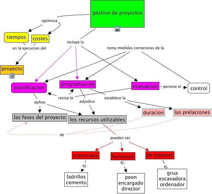
This Concept Map, created with IHMC CmapTools, has information related to: gestion, planificacion define los recursos utilizables, programacion establece la las prelaciones, gestion de proyectos optimiza tiempos, humanos ej. peon encargado director, duracion de las fases del proyecto, gestion de proyectos optimiza costes, de equipos ej. grua escavadora ordenador, gestion de proyectos incluye la evaluacion, evaluacion permite el control, gestion de proyectos incluye la programacion, planificacion define las fases del proyecto, programacion establece la duracion, programacion adjudica los recursos utilizables, control toma medidas correctoras de la planificacion, costes en la ejecucion del proyecto, gestion de proyectos incluye la planificacion, los recursos utilizables pueden ser humanos, las prelaciones de las fases del proyecto, evaluacion revisa la programacion, los recursos utilizables pueden ser de equipos