WARNING:
JavaScript is turned OFF. None of the links on this concept map will
work until it is reactivated.
If you need help turning JavaScript On, click here.
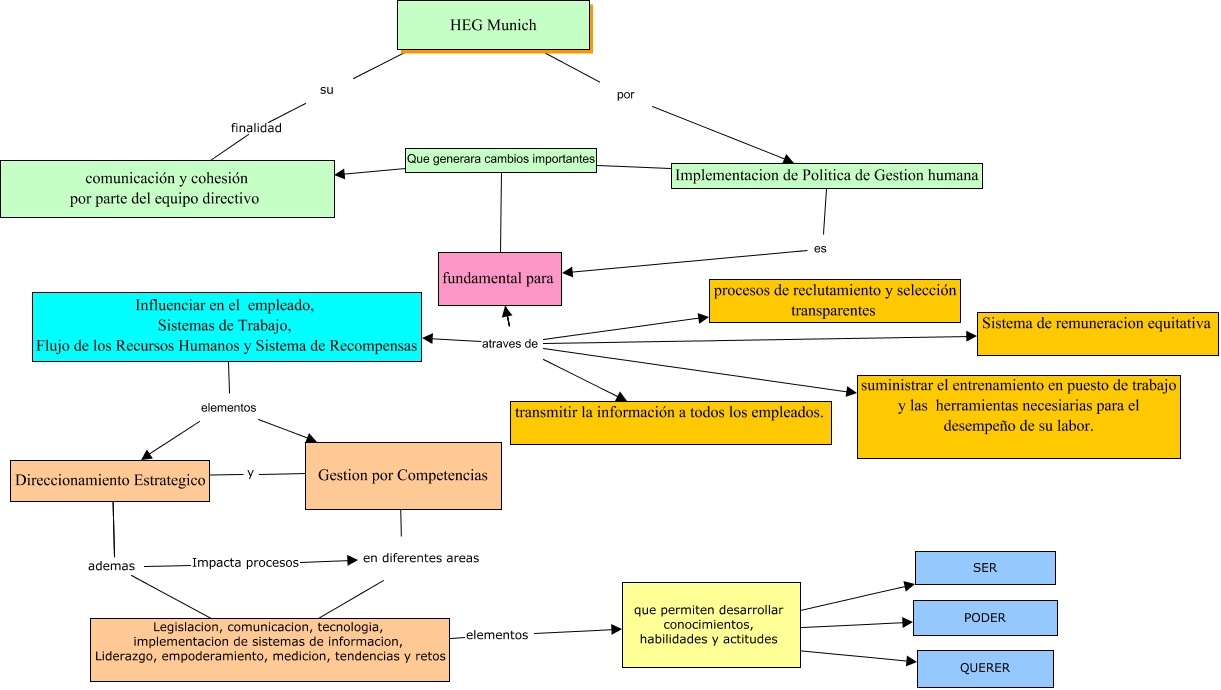
Este Cmap, tiene información relacionada con: CrisiRoma_IIIsec_aC_Zannini, ???? ???? en diferentes areas, que permiten desarrollar conocimientos, habilidades y actitudes ???? SER, fundamental para atraves de Sistema de remuneracion equitativa, fundamental para atraves de transmitir la información a todos los empleados., fundamental para atraves de Influenciar en el empleado, Sistemas de Trabajo, Flujo de los Recursos Humanos y Sistema de Recompensas, fundamental para atraves de procesos de reclutamiento y selección transparentes, fundamental para atraves de transmitir la información a todos los empleados., HEG Munich ???? su, ademas ???? Legislacion, comunicacion, tecnologia, implementacion de sistemas de informacion, Liderazgo, empoderamiento, medicion, tendencias y retos, Gestion por Competencias ???? ????, que permiten desarrollar conocimientos, habilidades y actitudes ???? PODER, y ???? Gestion por Competencias, fundamental para atraves de suministrar el entrenamiento en puesto de trabajo y las herramientas necesiarias para el desempeño de su labor., que permiten desarrollar conocimientos, habilidades y actitudes ???? QUERER, su finalidad comunicación y cohesión por parte del equipo directivo, Implementacion de Politica de Gestion humana es fundamental para, ???? ???? ????, Direccionamiento Estrategico ???? ademas, en diferentes areas ???? Legislacion, comunicacion, tecnologia, implementacion de sistemas de informacion, Liderazgo, empoderamiento, medicion, tendencias y retos, fundamental para atraves de Sistema de remuneracion equitativa